|
Navigation: Zeugnisse > Zeugniskonfiguration > Allgemein bildende Schulen Gemeinschaftsschule |
Scroll Davor Anfang Weiter Menü |
Diese Hilfeseite beschreibt im Wesentlichen die Besonderheiten der Zeugniserstellung für die Sekundarstufe I der GMS.
Zeugnismuster zur Ansicht für die Schulart Gemeinschaftsschule finden Sie auf der
ASV-BW-Seite.
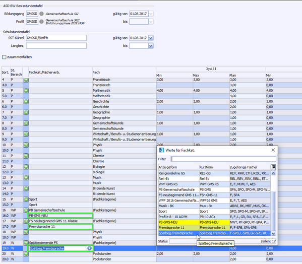
Die Zeugniseinstellungen in der Primarstufe der Gemeinschaftsschule entsprechen den Einstellungen der Grundschule. Beachten Sie bitte die Hinweise in der Onlinehilfe Stundentafel Legen Sie eine neue Schulstundentafel für die Gemeinschaftsschule, Primarstufe nach dem Bildungsplan 2016 an. •Datei: Schulische Daten •Neuen Datensatz hinzufügen •Bildungsgang und Profil über Werteliste auswählen: GMS Die Stunden sind wie in der GLK festgelegt einzutragen. |
Zur Behandlung der Sekundarstufe II orientieren Sie sich bitte an den Anleitungen für die Kursstufe |
|
Letzte Aktualisierung: 19.11.2025
Sofern in der Klassenstufe 9 sowohl Schüler vorhanden sind, die den Hauptschulabschluss machen, als auch Schüler, die in die Klassenstufe 10 weitergehen, so sind hierfür unterschiedliche Klassen oder mindestens Klassengruppen anzulegen. Dieses ist notwendig, da die Abschlussschüler spezielle Noteneinstellungen für die Abschlussprüfungen benötigen. Notenblöcke allgemein bildende Schulen
Bei Klasse(-ngruppe)n, die den Abschluss machen, sind unter dem Reiter Zeugnisse nur die Zeugnisarten Halbjahreszeugnis und Abschlusszeugnis einzutragen. Einträge zu Halbjahresinformation, Jahreszeugnis oder Abgangszeugnis sind ggf. zu entfernen. |
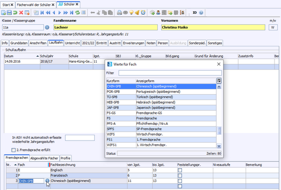
•Datei: Schüler •Vervollständigen Sie die Fächerwahl durch Auswahl des Profilfachs und des Wahlpflichtfachs.
Eine Änderung des Profilfachs in der Fächerwahl wird nicht in die Schülerlaufbahn übernommen, muss dort auch geändert werden.
|
>Rufen Sie das Modul Schüler auf.
|
|
|
|
|
Das Zertifikat erhält seine Daten aus der Zeugnisdatenerfassung für das Abschlusszeugnis. Den auszugebenden Text erfassen Sie beim Profilfach. |
|
![]() | Erstellung Bescheinigung für einen dem Hauptschulabschluss/Realschulabschluss gleichwertigen Bildungsstand |
Die Bescheinigung über einen dem Hauptschulabschluss bzw. Realschulabschluss gleichwertigen Bildungsstand ist mit der Schablone zz_A_J-HSARSA-Beschg_A4_GMS_RS_AGY möglich. Diese kann beim Jahreszeugnis in Klasse 9 (dem Hauptschulabschluss gleichwertig) bzw. in Klasse 10 (dem Realschulabschluss gleichwertig) ausgewählt werden. Voraussetzung für die Bescheinigung ist, dass der Schüler in die nächste Klassenstufe versetzt wurde, beim Schüler also versetzt gewählt wird. Voraussetzung für die Bescheinigung über einen dem Hauptschulabschluss gleichwertigen Bildungsstand ist ein Unterricht auf durchgehend mittlerem Niveau. Voraussetzung für die Bescheinigung über einen dem Realschulabschluss gleichwertigen Bildungsstand ist ein Unterricht auf durchgehend erweitertem Niveau. Das Sprach-Niveau entsprechend dem Europäischen Referenzrahmen für Sprachen (GER) wird gemäß der Anlage 1 der VwV Zeugnisse betreffend Hauptschulabschluss bzw. Realschulabschluss ausgegeben, unabhängig davon, ob ggf. mit dem Jahreszeugnis ein höheres Niveau bescheinigt wurde. |
Zum Berechnen der Zeugnisnoten über die Notenverwaltung importieren Sie die Notenblöcke. Beachten Sie hierzu den Abschnitt Einstellungen Notenverwaltung. >Datei: Leistungs- und Zeugnisdaten >Benutzen Sie für den Hauptschulabschluss und den Realschulabschluss jeweils die zugehörigen Notenblöcke. |
2025 Service Center Schulverwaltung - Impressum | Datenschutz

