Das Modul Notenverwaltung und die darin gepflegten Notenblöcke benötigen Sie für die Abbildung von Abschlussprüfungen oder wenn Sie Teilnoten erfassen möchten, aus denen ASV-BW Endnoten errechnen soll.
Für die reine Eingabe von Endnoten reicht es, einen Zeugnisblock für jede Zeugnisart zu verwenden. Dieser wird automatisch erstellt, sobald Sie in der Klassenweisen Zeugnisdatenerfassung eine Note eintragen und speichern.
Mit der Notenverwaltung von ASV-BW bestimmen Sie, wie aus Teilnoten die Zeugnisnoten berechnet werden. Hier haben Sie z. T. auch Einfluss auf die Darstellung der Masken zur Noteneingabe.
s
Die in der Notenverwaltung berechneten Endnoten werden bei einer klassen-/gruppenweise Noteneingabe überschrieben.
Maßgebend für die Berechnungen sind die sogenannten Notenblöcke. Es wird zwischen 4 Blocktypen unterschieden: Notenblock, Durchschnittsblock, Zeugnisblock, Kopfnotenblock.
Notenblock
Durchschnittsblock
Zeugnisblock
Kopfnotenblock
Individuelle Notenblöcke (z. B. schriftlich 1, schriftlich 2, ... und mündlich 1, ...) können erstellt werden.
Beteiligte Notenblöcke mit Gewichtung zur Berechnung der Durchschnittsnoten z. B. für Halbjahresinformationen werden definiert.
Aus Noten- bzw. Durchschnittsblöcken werden Zeugnisnoten berechnet.
Notenblock zur Eingabe der Kopfnoten für Verhalten und Mitarbeit.
Die Beschriftung des Spaltenkopfes kann individuell festgelegt werden.
s Bei vom SCS bereitgestellten Notenblöcken darf der Blockname nicht geändert werden.
alle Blöcke: Anzahl der Nachkommastellen, Rundungsart, Anzeigeoptionen wie Farbe und Sichtbarkeit z. B. bei bestimmten Fächern können bei allen Blocktypen eingestellen werden.
>Testen Sie die Notenblöcke über die fachweise Notenerfassung oder über das Schülermodul (nur Schul- und Klassenleitung): Datei: Leistungs- und Zeugnisdaten Fachweise Notenerfassungbzw. ModulSchüler, ReiterNoten.
>Passen Sie die Blöcke der Jahrgangsstufen gemäß Ihren Erfordernissen bzw. den Beschlüssen Ihrer Schulgremien an: Gewichtung, Sichtbarkeit, Spaltenfarben, Beschriftung, Notenformat. s Bei vom SCS bereitgestellten Notenblöcken darf der Blockname nicht geändert werden.
Neben der Möglichkeit für eine Klasse/-ngruppe eigene Notenblöcke zu erstellen, können auch Notenblöcke importiert werden.
Die folgenden Noteneinstellungen für verschiedene Schularten können genutzt werden. Gegenüber Schuljahr 2020/21 stehen hier verbesserte Einstellungen (insbesondere die korrigierten Durchschnittsblöcke „Prüfungsleistungen“) sowie neue, ergänzende Noteneinstellungen für den nachträglichen Import (farbig markiert) zur Verfügung.
> Laden Sie die passende xml-Datei über das Kontextmenü mit Rechtsklick Ziel speichern unter herunter.
>Wählen Sie über Datei: Leistungs- und Zeugnisdaten Einstellungen Notenverwaltung im Navigator (rechts) die gewünschte Klasse/-ngruppe (Zeile blau unterlegt).
>Wählen Sie Modulbezogene Funktionen: Einstellungen importieren.
Existieren bereits Notenblöcke in der Klasse/-ngruppe gibt es folgende Optionen beim Import:
Die Option kann gewählt werden, wenn keine Noten in den bestehenden Noteneinstellungen vorhanden sind. Die zu importierenden Noteneinstellungen werden anschließend vollständig aus der gewählten Datei (.xml) übernommen. Die bestehenden Noteneinstellungen werden gelöscht.
Wenn bereits Noten vorhanden sind, können die Noteneinstellungen nicht übernommen werden. Es folgt folgende Fehlermeldung:
Sind bereits Noten in einer Zeugnisart vorhanden, ist es möglich Noteneinstellungen zusätzlich zu importieren, die sich auf eine andere Zeugnisart beziehen.
Dies ist insbesondere in dem Fall notwendig, dass bereits Halbjahreszeugnisse geschrieben wurden und die Noteneinstellungen zu Prüfungszeugnissen erweitert werden sollen.
Voraussetzung ist, dass sich die zu importierenden Noteneinstellungen nicht auf eine bereits verwendete Zeugnisart beziehen.
Wenn bereits Noteneinstellungen zur Zeugnisart existieren, können die Noteneinstellungen nicht übernommen werden. Es folgt folgende Fehlermeldung:
Beispiel: Beschriftung des Notenblocks schriftlich 1 ändern
>Datei: Leistungs- und Zeugnisdaten Einstellungen Notenverwaltung
>Wählen Sie im Navigator den Notenblock schriftlich 1 aus. Im Feld Spaltenkopf ist s1 eingetragen um Platz zu sparen und die fachweise Noteneingabe übersichtlich zu halten.
>Klicken Sie in dieses Feld und ändern Sie die Beschriftung.
s Bei vom SCS bereitgestellten Notenblöcken darf die Beschriftung des Spaltenkopfes geändert werden, jedoch nie der Blockname.
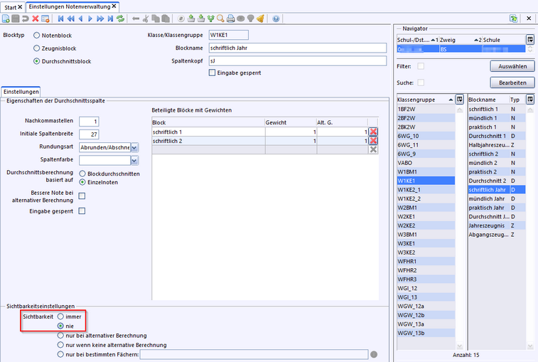
Die Sichtbarkeit ist in der Regel mit der Einstellung immer vorbelegt. Der Block ist dadurch für alle Fächer verwendbar. Um einen Block nicht allen Fächern zur Verfügung zu stellen, gehen Sie so vor:
>Datei: Leistungs- und Zeugnisdaten Einstellungen Notenverwaltung
>Wählen Sie im Navigator den Block aus.
>Klicken Sie im Bereich Sichtbarkeitseinstellungen auf das am Feld-Ende. Im neuen Fenster können Sie nun Fächer zu- oder abwählen.
>Benutzen Sie den Filter um die Fächer schnell zu finden.
Blöcke ausblenden
Möchten Sie die Blöcke schriftlich / mündlich / praktisch Jahr bei der fachweisen Notenerfassung ausblenden?
Das Notenformat kann nur geändert werden, wenn keine Noten eingegeben wurden.
Wurden bereits Noten erfasst, so ist es nur in folgenden Fällen veränderbar:
Das Format kann von ganzen Noten (1) zu Noten mit einer Nachkommastelle (1,0) und von Noten mit einer Nachkommastelle (1,0) zu Noten mit zwei Nachkommastellen (1,00) bzw. von ganzen Noten (1) zu Noten mit zwei Nachkommastellen (1,00) geändert werden.
Die Reihenfolge der Notenblöcke bestimmt die Anordnung der Noteneingabespalte im Schülermodul sowie in der Fachweisen Notenerfassung. Falls es notwendig ist, die Reihenfolge der Notenblöcke zu vertauschen, gehen Sie so vor:
•Über die im screenshot markierte Schaltfläche öffnen Sie das Fenster Blockreihenfolge festlegen.
•Markieren Sie den zu vertauschenden Notenblock.
•Bewegen Sie ihn bei gedrückter linker Maustaste an die gewünschte Position.
Stimmen die Noten- und Zeugnisblöcke für eine Klasse, können Sie diese auch anderen Klassen zuweisen.
>Datei: Leistungs- und Zeugnisdaten Einstellungen Notenverwaltung
>Wählen Sie die Klasse mit den bereits durchgeführten Einstellungen aus.
>Gehen Sie aufModulbezogene Funktionen: Einstellungen anderen Klassengruppen zuweisen oder über das Symbol in der Werkzeugleiste.
>Wählen Sie die Klasse aus, die dieselben Einstellungen erhalten soll.
>Bestätigen Sie mit OK.
Alle markierten Klassen haben nun dieselben Einstellungen. Es sei denn, es waren in diesen Klassengruppen schon Blöcke vorhanden. Dann erscheint folgende Meldung:
Die vorhandenen Blöcke wurden in diesem Fall nicht überschrieben. Sie können nun:
1.Alle schon vorhandenen Blöcke in diesen Klassen händisch löschen und dann nochmals über die oben beschriebene Vorgehensweise übernehmen oder
2.Sie exportieren die von Ihnen geänderten Blöcke zuerst und importieren sie dann bei den Klassengruppen. Gehen Sie dazu wie nachfolgend beschrieben vor.
Notenblöcke exportieren/importieren
>Klassengruppe mit den angepassten Blöcken markieren und exportieren: Werkzeugleiste: Einstellungen exportieren
>Wählen Sie einen neuen Dateinamen aus.
>Markieren Sie eine der Klassengruppen und importieren Sie die eben exportierte Datei: Werkzeugleiste: Einstellungen importieren
>Bestätigen sie den Warnhinweis:Achtung: Es werden alle bestehenden Notenblöcke überschrieben.
>Führen Sie diese Schritte für alle Klassengruppen durch.