Die Schülerdaten sind durch ein Reitersystem strukturiert. Die Relevanz der einzelnen Reiter und ihrer Daten ist abhängig von der Schulart.
Letzte Aktualisierung: 11.12.2025
|
Das Datenfeld Rufname wird bei der Eingabe der Vornamen automatisch mit dem ersten Vornamen gefüllt. Es kann aber angepasst werden. Namensbestandteile Geschlecht Bei Bedarf kann zusätzlich im Feld Geschlecht erweitert zwischen den Werten divers und unbestimmt gewählt werden. Hinweis: Geburtsland, Verkehrssprache Staatsangehörigkeit Anredetext
Zuzug aus dem Ausland Als Kooperationsschüler sind hier Stammschüler der Kursstufe eines anderen allgemein bildenden Gymnasiums oder eines anderen beruflichen Gymnasiums gemeint, die an einem Kurs der eigenen Schule teilnehmen. Tragen Sie in diesem Fall im Feld Stammschule/Prüfende Schule bei externen Kooperationsschülern (1) im Modul Schüler unter dem Reiter Grunddaten die fremde Stammschule der Schüler ein. Zusätzlich muss dann noch zwingend eines der beiden Felder Externer Prüfungsteilnehmer besucht derzeit die Schule oder Externer Prüfungsteilnehmer besucht derzeit keine Schule (2) markiert werden. Über die Für UPM müssen die Kooperationsschüler außerdem zwingend in einer Klasse mit der Klassenart KOOP geführt werden. Externer Prüfungsteilnehmer / Schulfremdenprüfung Kooperative Organisationsformen Bitte beachten Sie, dass Schüler in Kooperativen Organisationsformen des gemeinsamen Unterrichts (früher: Außenklassen, statistisch am SBBZ zählend) an der allgemeinen Kooperationsschule ebenfalls gesondert gekennzeichnet werden müssen, damit sie für die ESS korrekt abgebildet werden. Kennzeichnen Sie diese Schüler durch Markieren des Feldes Externer Prüfungsteilnehmer besucht derzeit die Schule. Tragen Sie dort auch die Stammschule (das abgebende SBBZ) ein. Alternativ können die Schüler eines SBBZ auch in einer Klasse mit der Klassenart KOPSCH geführt werden. Beachten Sie dazu die entsprechenden Hinweise im Abschnitt Kooperative Organisationsformen. |
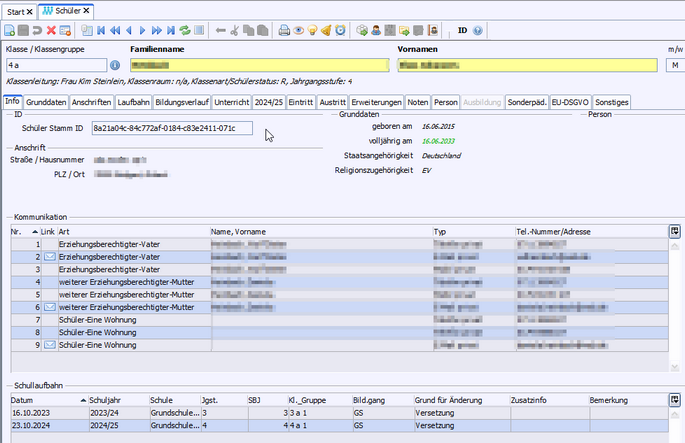
In ASV-BW können mehrere Anschriften zu jedem Schüler erfasst werden: 1.Die Hauptanschrift unter dem Unterreiter Schüler/in. 1.Die Anschriften der Erziehungsberechtigten 2.Eine weitere Anschrifte 3.Die Anschrift vor Antritt Ausbildung.
|
|
Die Laufbahndaten eines Schülers können unter dem Reiter Laufbahn im Modul Schüler angesehen werden.
Im unteren Teil können manuell Daten zur Grundschulempfehlung eingetragen werden. Die von einem Schüler in seiner Laufbahn bisher besuchten Fremdsprachen können unter dem Reiter Laufbahn unter dem Unterreiter Fremdsprachen erfasst und gepflegt werden. Bitte beachten Sie, dass dabei kein Unterricht erzeugt wird. Belegt der Schüler im laufenden Schuljahr die Fremdsprache, ist dies bei der Fächerwahl der Schüler unter dem Reiter Fremdsprachen anzuhaken. Der Eintrag dort erzeugt beim Schüler unter dem Reiter Unterricht einen statistisch relevanten Eintrag und wird überdies unter dem Reiter Fremdsprachen beim Schüler mit Fach und Fachbezeichnung hinterlegt. Bitte beachten Sie, dass im Modul nur die Auswahl von Fächern einer Fachkategorie (1. FS, 2. FS) möglich ist, die Sie an das Angebot Ihrer Schule anpassen können. Sobald in der Spalte Fach die Fremdsprache aus der Werteliste ausgewählt wurde, wird in die Spalte Fach die Abkürzung und in die Spalte Fachbezeichnung die Langbezeichnung der Fremdsprache eingetragen. Dieser Eintrag wird über die Fächerwahl automatisch generiert. Wollen Sie eine Fremdsprache eintragen, die nicht in der Werteliste enthalten ist, wählen Sie bitte Sonstige Fremdsprache aus. In den Spalten von bzw. bis Jgst (Jahrgangsstufe) wählen Sie die entsprechenden Werte aus der Werteliste aus. Wurde eine Feststellungsprüfung abgelegt, kann dies in der Spalte Feststellungspr. durch Aktivierung des Kontrollfeldes hinterlegt werden. Möchten Sie dazu einen Freitext, z. B. den Namen der Sonstigen Fremdsprache erfassen, können Sie dies in der Spalte Bemerkung tun. Die Niveaustufe der Fremdsprache wird in der entsprechenden Spalte erfasst. Alternativ können Sie diese Felder per Sammeländerung für Schülergruppen oder ganze Klassen durchführen. Abgewählte Fächer siehe Kapitel Vorgänge - Abgewählte Fächer. Das am Gymnasium belegte Profil wird im Modul Schüler unter dem Unterreiter Laufbahn hinterlegt. Folgende Werteliste ist z. B. bei einem allgemeinbildenden Gymnasium hinterlegt: |
Auf diesem Reiter werden der aktuelle und alle vergangenen besuchten Bildungsgänge dokumentiert. Dieses können bei beruflichen Schulen verschiedene aufeinander folgende oder getrennte Bildungsgänge sein, z.B. BK1 und BK2. Oder bei allgemein bildenden Schulen bei einer GMS alle drei möglichen Bildungsgänge (GMSP; GMSSI & GMSSII).
Im Verlauf ist sichtbar, welcher Bildungsgang zu welchem Zeitpunkt besucht wurde.
Die Unterreiter Eintritt, Austritt und Allgemein beziehen sich jeweils auf den im oberen Teil ausgewählten Bildungsgang.
1 = Auswahl des Bildungsgangs 2 = Anzeige der Daten zum ausgewählten Bildungsgang
Eintritt •Eintritt am: •Schule: Hier ist die Schule einzutragen. •Bildungsgang: Hier ist der Bildungsgang einzutragen. •in die Klassen-/Jahrgangsstufe: Hier ist die Jahrgangsstufe einzutragen, in die der Schüler eingetreten ist. •Klassenart: Hier ist die Klassenart aufzunehmen, der Klasse, in die der Schüler eingetreten ist. •Aufgenommen auf Probe: Hier kann vermerkt werden, ob der Schüler auf Probe aufgenommen wurde. •
•Austritt am: Hier ist der Austritt aus dem Bildungsgang einzutragen. •Abschluss: Hier ist der Abschluss des Bildungsgangs einzutragen. •Austritt Jahrgangsstufe: Hier ist die Jahrgangsstufe anzugeben, in der der Austritt aus dem Bildungsgang erfolgte.
Allgemein •Bemerkung: In diesem Bemerkungsfeld wurde mit dem Update auf Vers. 2.24 (2023) vom System automatisch die Bestandsdatenkonvertierung eingetragen. |
Der vom Schüler besuchte Unterricht, wird unter dem Reiter Unterricht im Modul Schüler abgebildet und kann teilweise dort gepflegt werden. Folgende Unterrichtsmerkmale können auf diesem Reiter gepflegt werden: •Teilnahme am Religionsunterricht im 1. bzw. 2. Halbjahr •Abmeldung vom Religionsunterricht •Sportbefreiung im 1. bzw. 2. Halbjahr •in welcher Gruppe eines Pflichtfachs der Schüler unterrichtet wird (z. B. Datenverarbeitung Gruppe 1 am Dienstag oder Gruppe 2 am Freitag) •zu welcher Art ein Wahl-/Ergänzungsfach gehört (z. B. Arbeitsgemeinschaft etc.) •Realschule Klasse 7-9: Hier kann die Niveaustufe (G oder M) des Schülers jeweils für das 1. und 2. Halbjahr eingetragen werden. •Realschule: Hier kann die Teilnahme am Mentorenprogramm vermerkt werden •GMS: Hier kann der Elternwunsch eingetragen werden, ob Noten auf dem Lernentwicklungsbericht ausgewiesen werden oder nicht. Alle anderen Felder sind reine Anzeigefelder, die auf diesem Reiter nicht verändert werden können. Die Fächer (Pflicht-, Wahlpflicht-, Wahl- bzw. Ergänzungsfächer), die ein Schüler belegt, werden im Modul Fächerwahl der Schüler dem Schüler zugewiesen. Unter jeder Tabelle werden in dem Feld Wochenstunden (W) insgesamt die Stunden des jeweiligen Unterrichts an der im Navigator ausgewählten Schule angezeigt. Dabei ist zu beachten, dass Unterricht, der an einer anderen Schule erteilt wird, mit 0 Wochenstunden gezählt wird. In folgenden Spalte werden die im Modul Unterricht hinterlegten Daten angezeigt: •Lehrkraft in der Tabelle Pflicht- und Wahlpflichtunterricht •Bezeichnung in der Tabelle Pflicht-, Wahlpflicht-, Wahl- und Ergänzungsunterricht •W (Wochenstunden) in der Tabelle Pflicht-, Wahlpflicht-, Wahl- und Ergänzungsunterricht •Kurs in der Tabelle Wahl- und Ergänzungsunterricht In den Bereichen Unterrichtselement und Besuchtes Fach werden ebenfalls die im Modul Unterricht hinterlegten Daten angezeigt. Teilnahme / Nichtteilnahme am Religionsunterricht Dabei ist zu beachten, dass die beiden Felder Teilnahme am RU 1. Hj bzw. 2. HJ anhand der Konfession des Schülers, die unter dem Reiter Grunddaten erfasst wurde, vorbelegt werden. •Meldet sich der Schüler vom Religionsunterricht ab, so wird das Abmeldedatum im Feld Abmeldung vom Religionsunterricht am eingetragen. •Dieses Feld kann nur befüllt werden, wenn beim Schüler eine Konfession eingetragen ist. •Bitte beachten Sie, dass der eingetragene Abmeldetermin spätestens zwei Wochen nach jeweiligem Unterrichtsbeginn liegen muss. Sportbefreiung Zuweisung des Schülers zu einer Fachgruppe (Pflichtfachgruppe) Die Zuweisung erfolgt unter dem Reiter Unterricht im Modul Schüler in der Spalte Gruppe der Tabelle Pflichtunterricht. Nach Auswahl der entsprechenden Gruppe werden in den restlichen Spalten der Tabelle die im Modul Unterricht hinterlegten Daten angezeigt. Zuweisung der Art eines Wahl- bzw. Ergänzungsfachs Unterricht des Schülers, der an anderen Schulen stattfindet Dazu muss zunächst das Fach des Schülers ausgewählt werden, das an einer anderen Schule unterrichtet wird. Nach einem Klick auf die Schaltfläche anderer Schule zuordnen wird die entsprechende Schule aus der Werteliste ausgewählt. Nachdem die Schaltfläche OK angeklickt wurde, ändert sich: •die Anzeige der Wochenstunden in der Spalte W auf 0 Stunden •die Daten, die in den anderen Spalten angezeigt wurden, werden nicht mehr angezeigt Wird der Unterricht später an der eigenen Schule angeboten, wird der Vorgang durch einen Klick auf die Schaltfläche von anderer Schule zurückholen rückgängig gemacht. |
Herkunft Im Feld Herkunft wird erfasst, auf welchem Weg der Schüler in die Klasse gelangt ist. Klassenziel am Ende des Schuljahres Das Feld wird automatisch mit ERR (erreicht) befüllt, wenn bei der Klassengruppenweisen Zeugnisdatenerfassung beim Jahres- bzw. Abschlusszeugnis die Option versetzt bzw. bestanden oder erfolgreich angehakt wird. Wenn Schüler probeweise in die kommende Klassenstufe versetzt werden, ist der Wert NERR-PRAIP - probeweise [in die nächste Klassenstufe] aufgenommen, in Probezeit - zu wählen. Dieser Wert kann nachträglich abgeändert werden, wenn der Versetzungsentscheid feststeht. Entsprechend kennzeichnet ERR-PRAAV probeweise [in die nächste Klassenstufe] aufgenommen, anschließend versetzt, bzw. NERR-PRANV probeweise [in die nächste Klassenstufe] aufgenommen, anschließend nicht versetzt. Schüler, die unterjährig die Schule verlassen und hierbei den Bildungsgang nicht bis zum Ende besuchen , erhalten im Feld Klassenziel am Ende des Schuljahres den Wert VA – Vorzeitiger Abbruch. Dies trifft beispielsweise bei Umzug oder einem sonstigen Schulwechsel zu. Sie können in ASV-BW im Modul Schüler unter dem Reiter Schuljahr unten Praktika des Schülers erfassen. Dazu wählen Sie in der Spalte Bereich den Praktikumsbetrieb aus. Die Werteliste der Spalte Bereich enthält alle im Modul Betriebe angelegte Betriebe (Ausbildungs- und Praktikumsbetriebe). Die Spalten Firma und Ansprechpartner vor Ort werden automatisch gefüllt. Die restlichen Spalten sind für Ihre Eingaben vorgesehen. Sie können in ASV-BW im Modul Schüler unter dem Reiter Schuljahr Fehltage des Schülers erfassen. Nachdem Sie die Spalten von und bis der Tabelle Fehltage ausgefüllt haben, berechnet ASV-BW die Anzahl der Kalendertage und die der Schultage, an denen der Schüler gefehlt hat. Die Wahl der Art und des Grundes für das Fehlen erfolgt jeweils über eine Werteliste. Diese Wertelisten können von der Schule selbst im Modul Wertelisten (Werteliste Fehltageart bzw. Fehltag Grund) erweitert und gepflegt werden. Schulpflicht Sie können im Modul Schüler unter dem Reiter Schuljahr erfassen, welcher Schulpflicht (z. B. allgemeine Schulpflicht, Berufsschulpflicht etc.) der Schüler unterliegt. |
Unter dem Reiter Eintritt wird das Einschulungsdatum vermerkt und es werden die Angaben zu vorherigen Schulbesuchen verwaltet. Der Eintritt in die Schule (bzw. den aktuellen Bildungsgang) wird nicht hier, sondern unter dem Reiter Bildungsverlauf eingetragen.
|
Unter dem Reiter Austritt wird der Austritt des Schülers aus ihrer Schule eingetragen. •(Endgültiger) Austritt aus Schule am •Übergang wohin •in Schule (optional) •Austrittsgrund •Vollzeitschulpflicht erfüllt •Ergänzungsprüfung 1 und 2 •Austrittsbemerkung |
Klassensprecher / Schulsprecher Engagiert sich der Schüler z. B. als Klassensprecher, wird dies unter dem Reiter Erweiterungen im Modul Schüler gepflegt. Die im Feld Schüler hat Funktion als hinterlegte Werteliste kann von der Schule selbst im Modul Wertelisten (Werteliste Schülerfunktion) erweitert und gepflegt werden. Weitere Merkmale Möchten Sie weitere Merkmale oder Aktivitäten einzelner Schüler erfassen (z. B. welches Musikinstrument er in der Schulband spielt), können Sie dies mit Merkern erfassen. Merker müssen zunächst im Modul Wertelisten hinterlegt werden (Werteliste Merker, Hoheit S). Hinweis 1: Es ist leicht mit Filtern (z.B. zz Merker) auf das Feld Merker zuzugreifen und so Schüler zu selektieren. Hinweis 2: Weil es beliebig viele Merker geben könnte, sind sie für die Druckausgabe, z.B. in Listen, nur bedingt geeignet. Hinweis 3: Um zusätzliche Informationen für eine große Anzahl von Schülern zu hinterlegen, sind eher die Datenfelder (unter Sonstiges) geeignet. Folgende Daten zum Schulweg des Schülers können unter dem Reiter Erweiterungen im Modul Schüler erfasst werden: •Fahrgeld •Eigenanteil am Fahrgeld •Länge des Schulwegs •Haltestelle: Den Feldern Haltestelle ist eine Werteliste hinterlegt, die von der Schule selbst im Modul Wertelisten (Werteliste Haltestelle) erweitert und gepflegt werden kann. •Benutztes Verkehrsmittel: Damit Sie in der Spalte Verkehrsmittel einen Wert auswählen können, müssen zuvor im Modul Verkehrsmittel entsprechende Möglichkeiten erfasst worden sein. Nachmittagsbefreiung Ist ein Schüler vom Nachmittagsunterricht befreit, können Sie unter dem Reiter Erweiterungen im Modul Schüler zwei Tage erfassen. Unterbringung / Betreuung Eine zusätzliche Unterbringung bzw. Betreuung (z. B. Hausaufgabenbetreuung) des Schülers werden unter dem Reiter Erweiterungen im Modul Schüler gepflegt. Dazu werden die entsprechenden Felder ausgefüllt. Die Wahl der Betreuungsorganisation erfolgt über eine Werteliste. Die Werteliste Betreuung Organisation (Hoheit S) kann von der Schule selbst im Modul Wertelisten erweitert und gepflegt werden. Ganztägige Betreuung / Förderung (GTS) Die für Ihre Schule festgelegte Form der Ganztagsbetreuung kann hier erfasst werden.
|
Siehe Abschnitt Leistungen / Noten) |
Schülerakte beachten Sie haben die Möglichkeit, unter dem Reiter Person bei Schülerakte beachten einen Haken zu setzen. Das sorgt dafür, dass bei der entsprechenden Person der Hinweis Schülerakte beachten! erscheint. Der Hinweis wird unabhängig des gewählten Unterreiters angezeigt.
Kaderart Seit ASV-BW-Version 2.21 besteht die Möglichkeit, für Kaderatheleten/Kaderathletinnen deren jeweiliger Kaderart zuzuordnen. Folgende Zuordnungen sind möglich: A = BundeskaderathletIn
Dokumentation Infektionsschutzgesetz (IfSG) Aus datenschutzrechtlichen Gründen ist die Verarbeitung besonders sensibler Daten, zu denen Gesundheitsdaten zählen, grundsätzlich untersagt. Eine Erfassung des Impfstatus hinsichtlich Covid-19 ist daher in ASV nicht möglich. Bei Schülern kann unter dem Reiter Person allerdings der Nachweis zur Masernschutzimpfung erfasst werden, für die eine Impfpflicht besteht. Unter Nachweis wählen Sie aus, in welcher Form der Nachweis vorgelegt wurde. Als Datum wählen Sie das Datum, an dem der Nachweis an der Schule vorgelegt wurde. Sofern Sie unter Nachweis den Eintrag „Nachweis bereits erfolgt“ ausgewählt haben, erfassen Sie in dem Feld Einrichtung die staatliche Stelle oder Leitung einer anderen Einrichtung im Sinne von §20 Absatz 8 Satz 1 IfSG, der der Nachweis bereits vorgelegt wurde. Liegt kein Nachweis vor, so dokumentieren Sie dieses mit dem Feld Nichterfüllung und ergänzen ggf. das Datum. Die hier erfassten Einträge können Sie über die Berichte zz IfSG Einzelnachweis sowie zz Schülerliste zz Schülerliste IfSG Dokumentation ausgeben.
In ASV-BW können Sie Geschwister des Schülers suchen und zuordnen. •Wenn eingetragene Geschwister die Schule verlassen (Austrittsdatum), verbleiben sie dennoch in dieser Zuordnung. Klicken Sie im Modul Schüler unter dem Reiter Person auf die Schaltfläche Geschwister suchen/zuordnen. Es öffnet sich ein Fenster, auf dem Sie folgende Optionen auswählen können: •Anzeige aller Schüler mit gleichem Familiennamen •Anzeige aller Schüler Nachdem Sie das Geschwisterkind ausgewählt und die Schaltfläche OK geklickt haben, werden alle Geschwister in der Tabelle angezeigt. |
Für Schüler des dualen Systems können in ASV-BW im Modul Schüler unter dem Reiter Ausbildung die notwendigen Informationen hinterlegt werden. Ausbildungsberuf Den Ausbildungsberuf eines Schülers erfassen oder ändern Sie im Modul Schüler unter dem Reiter Ausbildung. Im Feld Ausbildungsberuf kann der Beruf aus der Werteliste ausgewählt werden. Das Feld Berufsfeld wird dann automatisch mit dem entsprechenden Wert gefüllt. Hat der Schüler bereits eine abgeschlossene Ausbildung kann dies im Feld Vorherige Ausbildung erfasst werden. Ausbildungsbetrieb Den Ausbildungsbetrieb eines Schülers erfassen oder ändern Sie im Modul Schüler unter dem Reiter Ausbildung. Durch Anklicken der Schaltfläche Nachdem ein Betrieb bzw. Ansprechpartner ausgewählt wurde, befindet sich unter dem Reiter Ausbildung unter dem Feld Betrieb eine Schaltfläche mit folgenden Informationen: •Name des Betriebs •Adresse des Betriebs •Name des Ansprechpartners •Kommunikationsdaten (Telefon und Email) des Ansprechpartners Durch Anklicken dieser Schaltfläche gelangen Sie ins Modul Betriebe auf den Reiter Stammdaten des entsprechenden Betriebs. Hinweis: Die Kommunikationsdaten, die im Modul Betriebe unter dem Reiter Ansprechpartner eingetragen wurden, werden unter dem Reiter Ausbildung im Bereich Kommunikation des Ansprechpartners angezeigt. Kammerbezirk Im Feld Kammerbezirk unter dem Reiter Ausbildung im Modul Schüler kann durch einen Klick auf die Schaltfläche Ausbildungsvertrag/-dauer Die Zeitspanne des Arbeitsvertrags sowie die Ausbildungsdauer können unter dem Reiter Ausbildung im Modul Schüler erfasst werden. Besucht ein Schüler ohne Ausbildungsvertrag die Schule, kann dies im Feld Ausbildungsart hinterlegt werden. Daten zur Prüfung Unter dem Reiter Ausbildung im Modul Schüler können Sie folgende Daten zur Ausbildungsabschlussprüfung erfassen: •Macht der Schüler eine vorzeitige Prüfung wählen Sie im Feld Vorzeitige Prüfung die entsprechende Optionsschaltfläche.
•Im Feld Prüfungshalbjahr wählen Sie aus, wann der Schüler die Abschlussprüfung besuchen wird.
•Im Feld Prüfungsjahr wird das Jahr erfasst, in dem der Schüler die Prüfung ablegt. •Das voraussichtliche Prüfungsdatum wird im entsprechenden Feld erfasst. Maßnahmenträger ändern/erfassen Unter dem Reiter Ausbildung im Modul Schüler können Sie den Maßnahmeträger mit entsprechender Förderungsnummer in den entsprechenden Feldern erfassen. Die im Feld Maßnahmeträger hinterlegte Werteliste kann von der Schule selbst im Modul Wertelisten (Werteliste Kostenträger der Maßnahme) erweitert und gepflegt werden. |
Über den Reiter Sonderpäd. erfassen Sie Daten zum Sonderpädagogischen Bildungsanspruch. Die meisten Felder öffnen sich erst sobald ein Termin des Feststellungsbescheides eingetragen ist. Fehlen im aktuellen Schuljahr die Einträge bei den Schülern, so können diese über ein Schnittstellenskript aus dem vorhergehendem Schuljahr kopiert werden Der Haken im Feld Zugang aus inklusivem Angebot wird gesetzt, wenn der Schüler einen Feststellungsbescheid hat und in der alten Schule auch schon inklusiv beschult wurde. Sie können bei Bedarf Ansprechpartner (z. B. von Teams) aufführen. Über die Funktion Tabelle exportieren können Sie z. B. alle Teilnehmer per Mail einladen. Siehe auch: Kontakte anlegen und Emailadressen nach Outlook exportieren. |
Die Einwilligungen im Zusammenhang mit der Europäischen Datenschutzgrundverordnung (EU-DSGVO) können unter Reiter EU-DSGVO erfasst werden.Die Reihenfolger der Felder entspricht dem Formular zz Einwilligung EU-DSGVO Schüler, auf dem Sie die diversen Einwilligungen abfragen können. |
Bemerkungen In ASV-BW haben Sie im Modul Schüler unter dem Reiter Sonstiges die Möglichkeit eigene Bemerkungen zum Schüler zu erfassen.
Datenfelder Sie können unter dem Reiter Sonstiges bis zu 20 eigene, schulspezifische Datenfelder definieren. Das ist umso sinnvoller, je größer die Anzahl von Schülern ist, denen Sie eine Information zuordnen wollen. Tipp: Um nur einzelnen Schülern bestimmte Informationen zuzuordnen, sind Merker besser geeignet. •Nur mit Schulleitungsrechten können Sie Bezeichnung und Feldtyp einstellen. •Beides gilt dann für alle Schüler und in allen ASV-Schuljahren! •Einträge in der Spalte Wert können auch Sekretariatskräfte vornehmen. •Einträge in Wert gelten nicht schuljahresspezifisch, sondern sind direkt mit der Schülerperson verknüpft.
Beachten Sie bitte Folgendes: •Um Ihnen Flexibilität zu ermöglichen, können Feldbezeichnung und Feldtyp geändert werden. •Änderungen übertragen sich dann jedoch auf alle Schüler und in allen ASV-Schuljahren! •Feldbezeichnung und Feldtyp sollten also nachträglich nur dann geändert werden, wenn die Informationen der vergangenen Schuljahre nicht mehr gebraucht werden.
So gehen Sie vor: Ihnen stehen die Feldtypen boolescher Wert, Datum, Text und Zahl zur Verfügung. Sind in einem Datenfeld bereits Eingaben vorhanden, kann der Feldtyp nicht mehr geändert werden.
Tipp: vermeiden Sie den Feldtyp boolescher Wert. Mit dem Feldtyp Text können Sie das Häkchen z. B. durch ein "x" simulieren.
Dokumente hinterlegen In ASV-BW können Sie im Modul Schüler unter dem Reiter Sonstiges Dokumente hinterlegen. Die Datei wird in der ASV-BW Datenbank gespeichert. Beim zweiten Schuljahreswechsel nach dem Austritt eines Schülers/ einer Schülerin werden die gespeicherten Dokumente in das Basisverzeichnis von ASV-BW ausgelagert. Standardmäßig werden die Dokumente unter C:\ASV\Server\archiv gespeichert. app.backup.dir= gewünschtes Verzeichnis. Backslash (\) im Dateipfad muss durch Slash (/) ersetzt werden. Hinzufügen von Dokumenten: Klicken Sie dazu erst mit der rechten Maustaste in das Feld Dokumente und dann auf die danach erscheinende Schaltfläche Dokument hinzufügen.
Nachdem Sie ein Dokument hinzugefügt haben, werden in der Tabelle in den entsprechenden Spalten folgende Werte angezeigt: •Erstellt am: Datum des Tages, an dem das Dokument hinzugefügt wurde •Schuljahr: Schuljahr, an dem das Dokument hinzugefügt wurde
Sie können nun in den entsprechenden Spalten •Bemerkungen zum Dokument erfassen •Typ des Dokuments hinterlegen |
2025 Service Center Schulverwaltung - Impressum | Datenschutz
