Diese Seite benötigt JavaScript.

Online-Hilfe

 

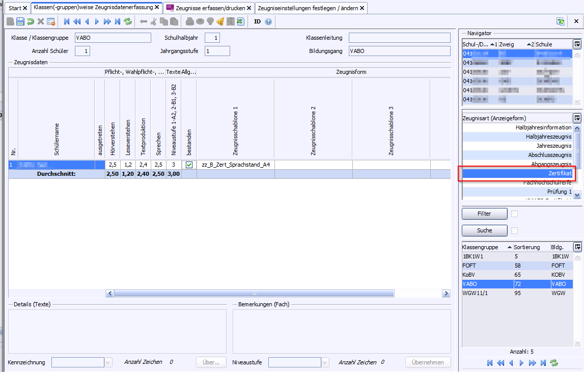
Schablone

Bildungsgänge

Zeugnisarten

zz_B_Zert_Sprachstand_A4

VABO, alle BKs und BGs

Zertifikat

 

 

 

2026 Service Center Schulverwaltung - Impressum | Datenschutz