|
Navigation: Zeugnisse > Zeugniskonfiguration > Berufliche Schulen KMK-Zertifikat |
Scroll Davor Anfang Weiter Menü |
Druck von KMK-Fremdsprachenzertifikaten mit ASV-BW (ab Version 2.3.336) auf der Grundlage des Leitfadens KMK-Fremdsprachenzertifikat an Beruflichen Schulen in Baden-Württemberg, Stand Dezember 2017 entsprechend der Vorlage des KM vom 17. April 2018.
Letzte Aktualisierung: 13.01.2025
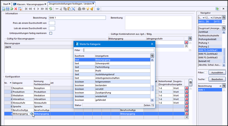
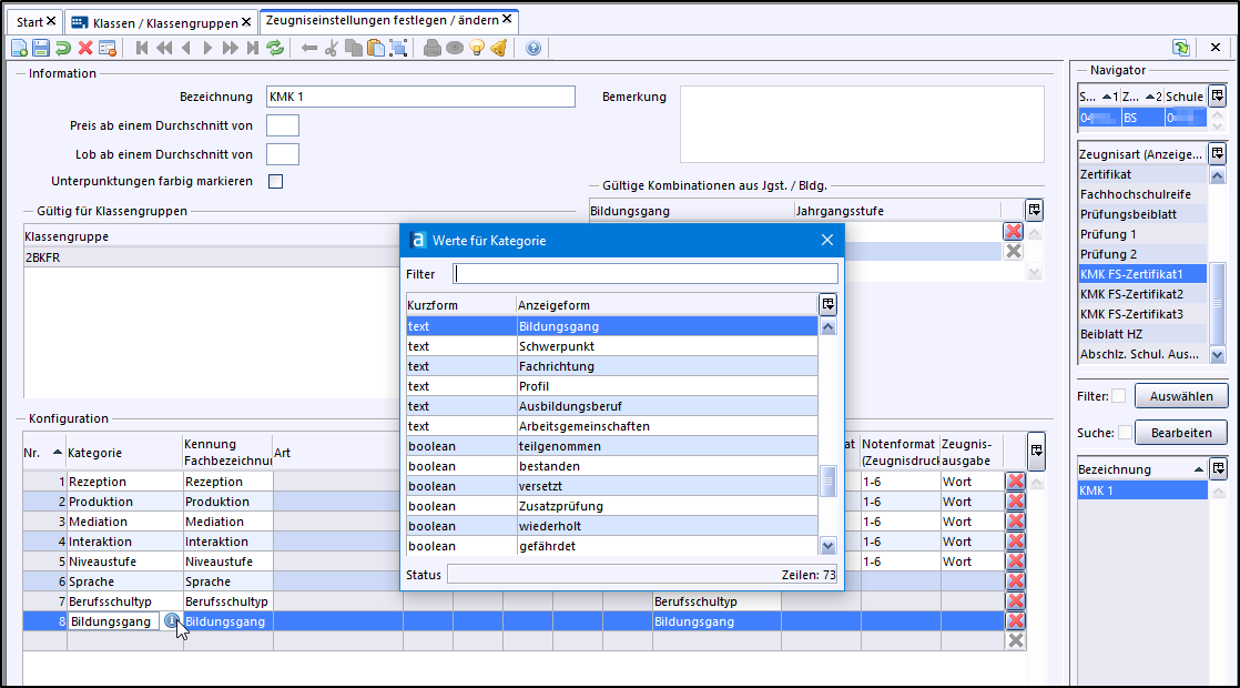
Zeugnisarten Das KMK-Fremdsprachenzertifikat ist eine zusätzliche Zeugnisart, das der jeweiligen Klassengruppe zugeordnet wird. Die Zuordnung erfolgt für die Klassengruppe im Modul Klassen im Reiter Zeugnisse. Sollte ein Schüler KMK-Fremdsprachenzertifikate in mehreren Fremdsprachen erhalten, so sind dafür auch mehrere Zeugnisarten einzurichten. Zur Vorbereitung des Drucks von KMK-Zertifikaten gibt es in ASV-BW daher die drei Zeugnisarten: KMKFZ1, KMKFZ2 und KMKFZ3. Die Zeugnisschablone gibt es ebenfalls in drei Varianten: •KMK-Fremdsprachen-Zertifikat1.zed für Zeugnisart KMK FS-Zertifikat1 •KMK-Fremdsprachen-Zertifikat2.zed für Zeugnisart KMK FS-Zertifikat2 •KMK-Fremdsprachen-Zertifikat3.zed für Zeugnisart KMK FS-Zertifikat3 Erstellen der Zeugniskonfiguration Für jede KMK-FS-Zertifikat-Zeugnisart ist eine Zeugniskonfiguration zu erstellen. Sie benötigt ausschließlich Zusatzleistungen. Fächer aus der Stundentafel werden nicht verwendet. >Datei: Leistungs- und Zeugnisdaten >Wählen Sie im Navigator bei Zeugnisart das Zertifikat aus (z. B. KMK FS-Zertifikat1) und legen Sie über Neuen Datensatz hinzufügen >Tragen Sie bei Bezeichnung z. B. KMK 1 ein. a) Kategorien hinzufügen Klicken Sie dazu in die leere Zeile bei Kategorie und dann auf den Infobutton Für den Eintrag der erbrachten Leistungen im KMK-Zertifikat fügen Sie folgende Kategorien hinzu: •Rezeption •Interaktion •Produktion •Mediation •Niveaustufe •Sprache •Berufsschultyp •Bildungsgang Hinweis: Sollten Berufsschultyp und Bildungsgang in der Auswahl fehlen, sind die Wertelisten zu aktualisieren. b) Ändern des Notenformats (Erfassung und Zeugnisdruck) Um später die entsprechenden Punktzahlen erfassen zu können, ändern Sie die Spalten Notenformat (Erfassung) und Notenformat (Zeugnisdruck) bei den Kategorien Rezeption, Interaktion, Produktion und Mediation durch Klick auf den Infobutton Die Kategorie Niveaustufe passen Sie auf das Format 1-4 an. Zuweisen der Zeugniskonfiguration Nach Speichern der Zeugniskonfiguration werden alle Klassengruppen, bei denen die entsprechende Zeugnisart (KMK FS-Zertifikat1) konfiguriert wurde, im Bereich Klassengruppe angezeigt. Wird nachträglich für eine Klassengruppe eine KMK-Zeugnisart konfiguriert, dann erfolgt die Zuweisung der Zeugniseinstellungen direkt im Modul Klassen, Reiter Zeugnisse durch Auswahl in der Spalte zugehörige Zeugniseinstellung. |
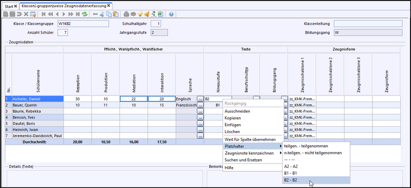
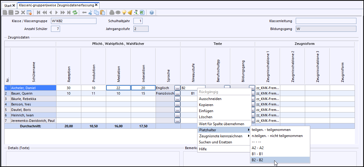
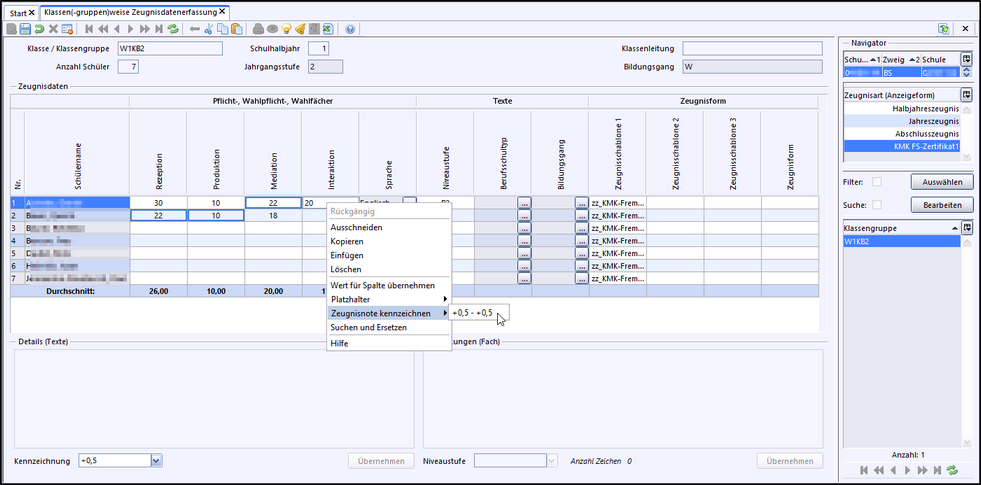
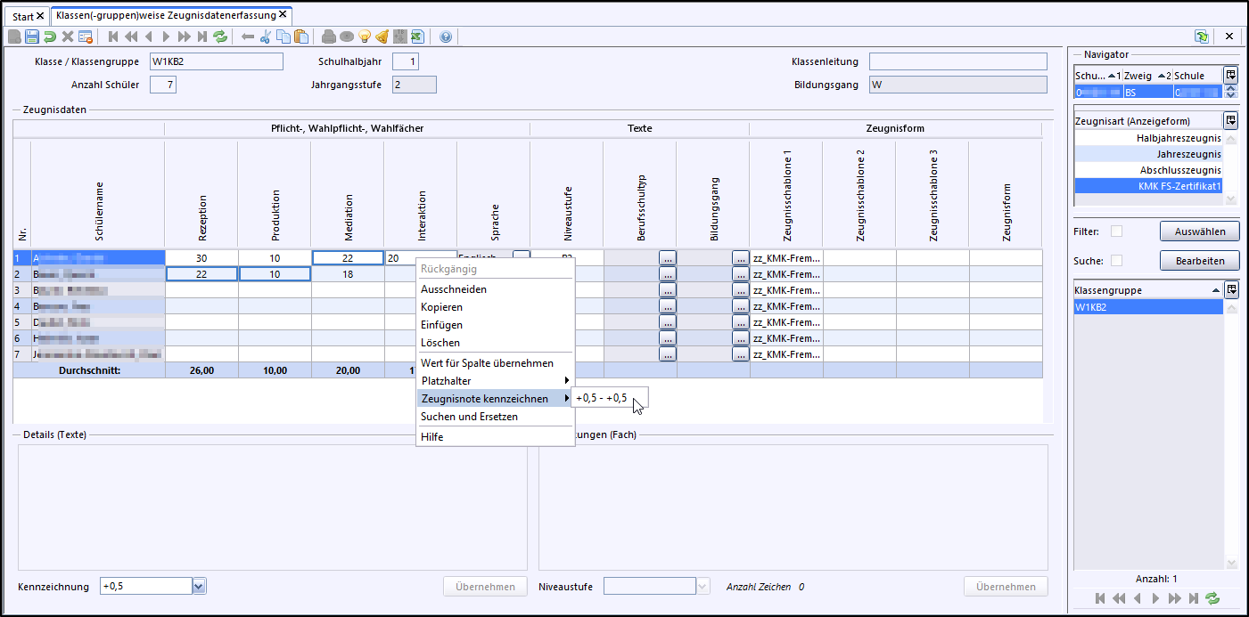
KMK-Punkte eingeben >Starten Sie über Datei: Leistungs- und Zeugnisdaten Wählen Sie im Navigator die Zeugnisart KMK FS-Zertifikat1, KMK FS-Zertifikat2 oder KMK FS-Zertifikat3 und darunter die entsprechende Klassengruppe aus. Tragen Sie bei Rezeption, Produktion, Mediation und Interaktion die erreichten Punkte ein. Die so gekennzeichneten Eintragungen werden mit einem blauen Rahmen dargestellt. Wird durch die Kennzeichnung die maximale Punktzahl von 40 bzw. 30 Punkten überschritten, wird die Kennzeichnung nicht berücksichtigt. Das KMK-Zertifikat wird nur erteilt, wenn im schriftlichen und mündlichen Teil jeweils mindestens die Hälfte der ausgewiesenen Punktzahl erreicht wurde. Das heißt 50 Punkte bei der schriftlichen und 15 Punkte in der mündlichen Prüfung. Wurde die Mindestpunktezahl nicht erreicht, wird statt des Berufsschultyps die Meldung Kein Zertifikat – Zu wenig Punkte! ausgegeben. KMK-Sprache eintragen Tragen Sie bei Sprache die Zertifikatssprache ein. Klicken Sie dazu auf das Feld mit den drei Punkten und tragen Sie links unten im Feld Details (Texte) die Sprache ein. KMK-Niveau eintragen Tragen Sie bei Niveaustufe die entsprechende KMK-Niveaustufe A2, B1 oder B2 als Text ein. Wenn die Niveaustufen in die Werteliste Notenplatzhalter eingetragen wurden, kann die Niveaustufe auch über die Funktion Platzhalter (rechte Maustaste) ausgewählt und hinzugefügt werden. Berufsschultyp und Bildungsgang überschreiben Das Skript der Zeugnisschablone ermittelt anhand der Eintragungen für den Schüler den Berufsschultyp sowie den Bildungsgang. Sollte dies zu keinem oder einem falschen Ergebnis führen, können diese Angaben bei der Klassen(-gruppen)weise Zeugnisdatenerfassung vorgegeben werden. Eine Eintragung im Feld Bildungsgang überschreibt den ermittelten Wert für den Bildungsgang. Eine Eintragung im Feld Berufsfeld überschreibt den ermittelten Wert für den Berufsschultyp. Mögliche Berufsschultypen sind: •gewerblich •kaufmännisch •hauswirtschaftlich •landwirtschaftlich •pflegerisch-sozialpädagogisch |
Der Druck der KMK-Fremdsprachenzertifikate erfolgt über das Modul Zeugnisse. Nach Auswahl der Klasse und der Zeugnisart (z. B.: KMK FS-Zertifikat1) können die Zertifikate wie gewohnt über das Druckersymbol gedruckt werden. Das Zertifikat wird auf zwei Blätter gedruckt. Seite 1 und 2 enthält das eigentliche Zertifikat. Sie werden auf die Vorder- und Rückseite des ersten Blattes gedruckt. Seite 3 enthält die Kompetenzbeschreibungen in Deutsch und Seite 4 in der Sprache des Zertifikates. Sie werden auf die Vorder- und Rückseite des zweiten Blattes gedruckt. |
2026 Service Center Schulverwaltung - Impressum | Datenschutz
