>Bildungsgang und Profil über Werteliste auswählen.
>Beachten Sie, dass für manche Bereiche zusätzlich die Variante Lernfeld angeboten wird. Die Auswahl hier bedingt die unterschiedlichen Abschlusstexte auf dem Zeugnis.
Beispiel: BS H/LF neu (Koch/Küchin) Beispiel: BS H/LF neu (Koch/Köchin) Zusatzqualifikation Fachhochschulreife
Beispiel: BS H/HMGT neu (Hotelfachmann/frau) mit Zusatzqualifkation Hotelmanagement
Die laut Ausbildungsverordnung vorgesehenen Prüfungsfächer für den Ausbildungsberuf sind in die Stundentafel mit jeweils 0,00 Stunden im Jahr der Abnahme zu integrieren
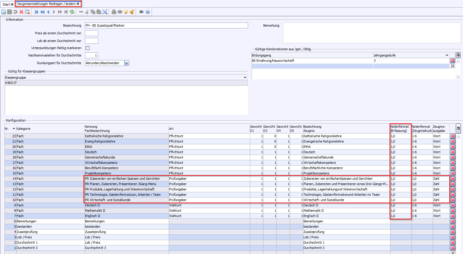
>Datei: Leistungs- und Zeugnisdaten > Zeugniseinstellungen festlegen / ändern
>Um Zwischenüberschriften zu erhalten, kennzeichnen Sie die Fächer bei Art als Berufsfachlich bzw. Schwerpunkt.
>(Lernfeld) nur 2. Ausbildungsjahr: Prüfungsfächer sind bei Art als Prüfungsber zu kennzeichnen und bei Notenformat (Erfassung) muss auf 1,0 und Gewichtung D1 auf 0 umgestellt werden..
>Fügen Sie folgende Zusatzleistungen in die Zeugniskonfiguration ein: Bemerkungen, teilgenommen, versetzt, Abgang, Lob/Preis, Durchschnitt 1.
>Datei: Leistungs- und Zeugnisdaten > Zeugniseinstellungen festlegen / ändern
>Fügen Sie folgende Zusatzleistungen in die Zeugniskonfiguration ein: Bemerkungen, teilgenommen, wiederholt, bestanden, Abgang, Lob/Preis, Durchschnitt 1, Durchschnitt 3.
>(Lernfeld)Prüfungsfächer sind bei Art als Prüfungsber zu kennzeichnen, Notenformat (Erfassung) und Notenformat (Zeugnisdruck) muss auf 1,0 und Zeugnisausgabe auf Zahl umgestellt werden.
>Fächer die eine Zwischenüberschrift erhalten sollen, sind bei Art mit Berufsfachlich bzw. Schwerpunkt zu kennzeichnen.
>Noten aus dem Vorjahr werden hier nicht angezeigt, sondern nur beim Durchschnitt berechnet!
>Datei: Leistungs- und Zeugnisdaten > Zeugniseinstellungen festlegen / ändern
>Fügen Sie folgende Zusatzleistungen in die Zeugniskonfiguration ein: Bemerkungen, teilgenommen, wiederholt, bestanden, Zusatzprüfung, Abgang, Lob/Preis, Durchschnitt 1, Durchschnitt 3.
>Um die richtigen Verordnungstexte für die jeweiligen Ausbildungsberuf zu erhalten, müssen entsprechende Fächer angelegt sein: • Zusatzqualifikation Hotelmanagement: Management im Gastgewerbe (MIGAST) • Zusatzqualifikation Management im Gartenbau: Management im Gartenbau (MIG) • Zusatzqualifikation Management-Assistent im Handwerk: Management im Handwerk (MIH)
>Datei: Leistungs- und Zeugnisdaten > Zeugniseinstellungen festlegen / ändern
>Fügen Sie folgende Zusatzleistungen in die Zeugniskonfiguration ein: Bemerkungen, bestanden, Zusatzprüfung, Lob/Preis, Durchschnitt 1, Durchschnitt 3.
>(Lernfeld)Prüfungsfächer sind bei Art als Prüfungsber zu kennzeichnen, Notenformat (Erfassung) und Notenformat (Zeugnisdruck) muss auf 1,0 und Zeugnisausgabe auf Zahl umgestellt werden.
>Damit beim Jahreszeugnis (aus Abschlusszeugnis) Verhalten und Mitarbeit ausgegeben wird, müssen diese in Zeugniseinstellungen festlegen/ändern hinzugefügt werden.
>Wenn keine Notenblöcke verwendet werden, muss darauf geachtet werden, bei welchen Zeugnisarten die Prüfungsleistung ausgegeben werden muss.
Bildungsgang
Zeugnisart
Boolean
Beispiel
Beispiel: BS H/LF neu (Koch/Köchin)
Halbjahreszeugnis
Jahreszeugnis (1. + ggf. 2. Schuljahr)
versetzt
Abschlusszeugnis
bestanden
Jahreszeugnis (aus dem Abschlusszeugnis)
wiederholt
Abgangszeugnis
teilgenommen + Abgang
Zeugnis (bei Abgang)
Abgang
Fachhochschulreife
bestanden und Zusatzprüfung
Beispiel: BS H/HMGT neu
(Hotelfachmann/frau mit Zusatzqualifikation Hotelmanagement)