|
Navigation: Kursstufe (AGY/BGY/GMS) Allgemein bildendes Gymnasium und Gemeinschaftsschule (AGVO) |
Scroll Davor Anfang Weiter Menü |
Die Verordnung AGVO finden Sie hier.
Zeugnismuster zur Ansicht für die Schularten Allgemeinbildendes Gymnasium und Gemein-schaftsschule (GMSSII) finden Sie auf der ASV-BW (kultus-bw.de) Seite.
Schablone |
Bildungsgänge |
Zeugnisarten |
|---|---|---|
zz_A_KZ11_A4 |
G8; G9 GMSSII |
Kursstufenzeugnis 1.1. |
zz_A_KZ12_A4 |
Kursstufenzeugnis 1.2. |
|
zz_A_KZ21_A4 |
Kursstufenzeugnis 2.1. |
|
zz_A_KZ22_A4 |
Kursstufenzeugnis 2.2. |
|
zz_A_AH_20xx _A4_AGVO_AGY_GMS_INT* (zz_A_AH_20xx_A4_SF_AGY_GMS*) |
Allgemeine Hochschulreife (für Schulfremde) |
Hinweise:
* Keine Zeugniseinstellung nötig.
Abgangszeugnis: ein Abgangszeugnis während der Qualifikationsphase ist offiziell nicht vor-gesehen und existiert daher nicht als amtliche Vorlage in ASV-BW.
Fachhochschulreife: die Bescheinigung über den schulischen Teil der Fachhochschulreife bzw. das Zeugnis der Fachhochschulreife können derzeit noch nicht über ASV-BW erstellt werden.
Schulfremdenprüfung: Diese Anleitung gilt nicht für die Erstellung eines Schulfremdenzeug-nisses. Folgen Sie dazu bitte der Anleitung unter: Schulfremdenprüfung Abitur
|
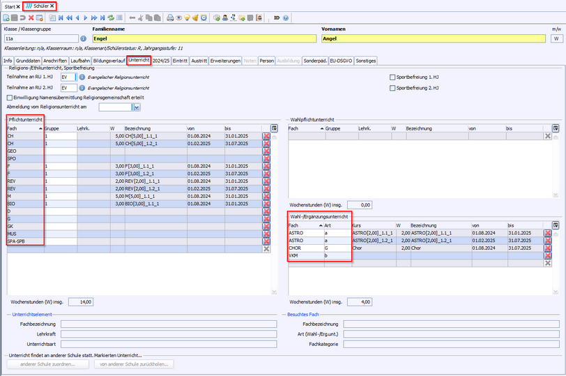
>Datei: Kursstufe > Fachangebot Das Fachangebot wird auf der Grundlage der Basisstundentafel für das Jahr 2021 je nach Bildungsgang (Bildungsgang/KST21 neu) getrennt für jeden Abiturjahrgang angelegt. Über Modulbezogene Funktionen lässt sich das Fachangebot vorbelegen, nur so werden die Basisfächer ergänzt.
Zusatzkurse in GEO und/oder GK Bieten Sie in Geo und/oder Gk zusätzlich zu den Pflichtkursen Zusatzkurse an (mit oder ohne mündliche Prüfung), so müssen Sie dies im Fachangebot und der Fachwahl der Schüler mit einem "z" abbilden. Bitte folgen Sie hierzu der Online-Hilfe: Basisfach Gemeinschaftskunde und Geographie als mündliches Prüfungsfach. Diese Umstellung im Fachangebot können Sie auch vornehmen, wenn bei den Schülern die Fachwahl schon hinterlegt ist und Noten eingetragen wurden; es erfolgt normalerweise automatisch eine korrekte Umstellung der Fachwahl in Geo/Gk auf "z". Überprüfen Sie dann sicherheitshalber bitte, insbesondere bei Schülern mit Leistungsfach Wirtschaftslehre, dass die Fachwahl in Geo und Gk noch korrekt ist. Bilingual unterrichtete Fächer bitte legen Sie keine eigenen bilingualen Fächer an, sondern verwenden Sie die Fächer mit der entsprechenden Stundenzahl der Stundentafel (z. B. Geschichte 3-stündig). Zum weiteren Vorgehen bei bilingualen Unterricht orientieren Sie sich an der Online-Hilfe: Besondere Unterrichtsformen
|
Klicken Sie im Fachangebot in der letzten Tabellenzeile in das Feld Schuleigener Name auf den i-Button, um die Werteliste der Fächer zu öffnen. Die spätbeginnenden Sprachen haben alle den Zusatz "–SPB" beim Kürzel bzw. "(spätbeginnend)" beim Fachnamen, z. B. RU-SPB bzw. Russisch (spätbeginnend). Sie können sich durch den Eintrag "spät" im Filter alle spätbeginnenden Fremdsprachen anzeigen lassen. Wählen Sie die passende spätbeginnende Sprache aus und ergänzen Sie die Stundenzahl, Prüfungsmöglichkeiten und nach den jeweiligen Vorgaben: •für die als Wahlpflichtfach zu belegenden Fremdsprachen F-SPB oder SPA-SPB ab Klasse 11 in der GMS: Haken bei PF-Wahl und Beleg.Mögl. "x" •für alle anderen freiwillig als Wahlfach belegten, spätbeginnenden Fremdsprachen: Haken bei WF und Beleg.Mögl. "f", Häkchen in den Halbjahren |
Datei > Kursstufe > Sammelerfassung klassengruppenweise: Reiter Fachwahl Datei >Kursstufe > Schülerdaten: Reiter Fachwahl Voraussetzungen: Fachangebot wurde erstellt und der Klasse zugeordnet. Gleichzeitige Eingabe: In dem Modul Sammelerfassung klassengruppenweise Reiter Fachwahl ist es grundsätzlich möglich, die für ein Fach gewählte Belegungsart durch Rechtsklick auf den Wert "x", "a" oder "b" (nicht "f") entweder für alle Schülerinnen und Schüler oder für die in der Checkbox Auswahl angehakten Schülerinnen und Schüler zu übernehmen. Mehrere Klassen können rechts gemeinsam markiert werden, sofern im Klassenmodul Fachangebot und Zeugniseinstellung die gleiche Bezeichnung haben. Achtung: Nach einer Eingabe muss regelmäßig über das Diskettensymbol gespeichert werden. Durch das Vorbelegungsskript werden die Nummern des 1., 2. und 3. schriftlichen Prüfungsfachs (Leistungsfachs) nach der Prioritätenliste Deutsch, Mathematik, Fremdsprache, Naturwissenschaft und übrige Fächer einheitlich vergeben; wurden bereits Nummern erfasst, bleiben diese unverändert. Empfohlene Vorgehensweise für die J1 Datei > Kursstufe > Sammelerfassung klassengruppenweise: Reiter Fachwahl 1.Manuelle Eingabe der drei Leistungsfächer:
2.Automatische Vorbelegung der übrigen eindeutigen Pflichtfächer
3.Eingabe weiterer Fächer Zusatzkurse in Geo bzw. Gk Schüler die Zusatzkurse wählen, erhalten in der Fachwahl unter Kursstufe > Schülerdaten (nicht in der Sammelerfassung möglich) bei Belegungsart ein "z", dann können die Zusatzkurse in den entsprechenden Halbjahren durch Setzen von "Z" hinzugefügt werden. Bilingualer Unterricht Bitte wählen Sie beim Schüler das Fach mit der entsprechenden Stundenzahl statt des Faches mit der regulären Stundenzahl, z. B. Geschichte 3-stündig (G[3]) statt Geschichte 2-stündig (G[2]). NwT/Inf Bei Belegung der Fächer NwT bzw. Inf werden, soweit vorhanden, die Noten aus den beiden Halbjahren der Einführungsphase angezeigt, um auf die Voraussetzung zur Wahl der Fächer kontrollieren zu können. Rel/Eth als Prüfungsfach Die Noten des Jahreszeugnisses der Einführungsphase wird angezeigt, um überprüfen zu können, ob die Wahl als Prüfungsfach zulässig ist.
Gewählte Fächer, bei denen in der Zeile Pflicht-/Wahlfach "L", "P" oder "W" gesetzt oder manuell ergänzt wurde, werden unter Schüler >Schülerdaten auf dem Reiter Unterricht angezeigt. Die Fächer erscheinen auf dem Kurszeugnis in den entsprechenden Aufgabenfeldern, es sei denn bei einem Fach ist ein "W" hinterlegt, dann erscheint das Fach im Wahlbereich. Reine Wahlfächer z. B. Literatur, Digitale mathematische Werkzeuge usw. erscheinen in der Regel immer im Wahlbereich.
Hinweis: Die BLL mit 0 Stunden zählt nicht bei der Mindestbelegung von 42 Kursen, daher sind ggf. weitere Kurse zu wählen. Die beiden mündlichen Prüfungsfächer müssen erst in der J2 gewählt werden; daher bleibt ggf. die Rückmeldebox rot und der Hinweis auf fehlende Prüfungsfächer erscheint, bis die Prüfungsfachwahl vollständig und korrekt ist. Hinweis: Eine Änderung der Prüfungsfachwahl ist jederzeit möglich, das zuerst gewählte Fach ist dabei zuerst wieder abzuwählen. Der Bericht zz st_Kurswahlprotokoll JS1-2_AGVO kann im Planungsschuljahr für die Kurswahl der Schüler verwendet werden. Voraussetzung ist, dass das Planungsschuljahr eingerichtet und das Fachangebot der Klasse zugewiesen ist. Nach Eingabe der Fachwahl in ASV-BW kann diese auch für die Schüler dokumentiert werden. Weitere Berichte wie Kurslisten, Kursbelegungen, Gesamtzahlen finden Sie unter Kursstufe-Berichte.
|
Die Arbeitsgemeinschaften, die unter Unterricht > Unterrichtsverteilung > Besonderer Unterricht eingetragen sind, erscheinen auch bei der Fachwahl der Schüler. Sie werden automatisch im Kurszeugnis und Abiturzeugnis ausgewiesen. |
Bitte erfassen Sie alle Daten in Bezug auf die besondere Lernleistung unter dem Reiter Kursstufe > Schülerdaten > Besondere Lernleistung. In der Sammelerfassung oder fachweisen Notenerfassung ist dies nicht möglich, auch nicht über NEO. Unter Kursstufe: Schülerdaten > Fachwahl muss der Seminarkurs mit der Belegart a (in Jahrgangsstufe 1) oder b (in Jahrgangsstufe 2) ausgewählt sein, entweder mit Deputatsstunden der LK als Seminarkurs (SEMK3) oder ohne (SEMK 0). Hinweis: Der nullstündige Seminarkurs zählt bei der Mindestbelegung von 42 Kursen nicht als besuchter Kurs! Die Rückmeldung in der Box gibt die richtige Zahl der belegten Kurse an (hier Ist: 40). Orientieren Sie sich an dieser Rückmeldung. Die Angabe unter Anzahl Kurse ist um 2 Kurse zu hoch, bitte ignorieren Sie diese Zahl (hier: 42). Nach Belegung eines Seminarkurses kann unter dem Reiter Besondere Lernleistung ggf. die Art des SEMK 0 (Wettbewerbsleistung, Schülerstudium, Praktikum, ges. Engagement in Gremien) ausgewählt und für alle Seminarkurse anschließend das Thema, Aufgabenfeld und die Noten eingetragen werden. Die Jahresleistung für den Seminarkurs ist aus den Einzelleistungen der 2 Halbjahre zu berechnen und nach Rundung als Jahresleistung in das Feld Seminarkurs (JL) einzutragen. Bei der anderen Form der besonderen Lernleistung (SEMK 0) ist das Feld Sonstige Art dafür vorgesehen. Aus den Teilnoten wird beim erstmaligen Eintragen automatisch die Endnote berechnet. Bei Korrekturen der Teilnoten wird der Durchschnitt erneut berechnet, die korrigierte Endnote muss aber manuell abgeändert werden. Tragen Sie die Anrechnung der BLL durch Auswahl der entsprechenden Felder Nein, Block 1 oder Block 2 ein. Die Auswahl der BLL als mündliches Prüfungsfach in Block 2 ist nur möglich, wenn in der Fachwahl nicht schon ein entsprechendes mündliches Prüfungsfach bei einem anderen Fach beim Schüler eingetragen ist. Dies ist ggf. erst zu entfernen. Auf dem Kurszeugnis 1.2 bzw. 2.2 wird das Thema (Titel), das Aufgabenfeld und die Art, sowie die Gesamtbewertung (Endnote) aufgeführt. Soweit die Teilleistungen erfasst wurden, werden auch diese im Zeugnis vermerkt. |
Allgemeines zum Anlegen der Zeugniseinstellungen finden Sie unter dem Kapitel Noten und Zeugnisse: Datei: Leistungs- und Zeugnisdaten Zeugniseinstellungen festlegen/ändern Für die Kurszeugnisse 1.1, 1.2, 2.1 und 2.2 müssen Zeugniseinstellungen angelegt werden. Ist bereits eine Zeugniseinstellung bei der Klasse hinterlegt, sollten Sie prüfen, ob sie die richtigen Fächer enthält. Fehlen Fächer, ergänzen Sie sie über modulbezogene Funktionen aus dem bei der Klasse eingetragenen Fachangebot. Eine Noteneingabe ist in der Sammelerfassung nur für die gewählten Fächer, ungeachtet der Stundenzahl, möglich und ein Fach erscheint nur im Zeugnis, wenn es in der Zeugniseinstellung vorhanden ist. Um die Reihenfolge der Fächer innerhalb der Rubriken auf dem Zeugnis zu ändern, packen Sie das Fach an der Nummer und ziehen es an die gewünschte Stelle. Danach können Sie die Zeugniseinstellung aus 1.1 bzw. 2.1 über die Werkzeugleiste für die Kurszeugnisse 1.2. bzw. 2.2 kopieren. Da das Fachangebot auf dem jeweiligen Abiturjahr der Klasse basiert, sind nach dem Schuljahreswechsel Zeugniseinstellungen erneut anzulegen, bzw. Anpassungen an Zeugniseinstellungen auch im kommenden Schuljahr vorzunehmen. Sie können Grenzen in Notenpunkten für Lob und Preis festlegen, sodass die Bemerkung automatisch auf das Zeugnis übernommen wird. Möchten Sie diese automatische Bemerkung unterdrücken, so wählen Sie bitte auf dem Reiter Noten statt Lob oder Preis im Drop-down-Menü "kein Lob/Preis". Notenerfassung Datei: Leistungs- und Zeugnisdaten > Fachweise Notenerfassung Ist die Kursliste vollständig mit Kurs, Lehrkraft und den Schülern im Kurs gepflegt, so kann eine Noteneingabe im Modul Fachweise Notenerfassung oder über NEO durch den Fachlehrer erfolgen. Datei: Kursstufe > Schülerdaten > Noten Datei: Kursstufe > Sammelerfassung klassengruppenweise > Noten (Block 1) Eine gesammelte Noteneingabe kann in obigen Modulen vorgenommen werden. Eine Erfassung der Kopfnoten in der Kursstufe durch die einzelnen Fachlehrkräfte ist in ASV-BW oder NEO nicht möglich, dies muss außerhalb geschehen und dann hier manuell eingetragen werden. Ebenso ist auch die Eingabe von Bemerkungen und Lob/Preis möglich.
|
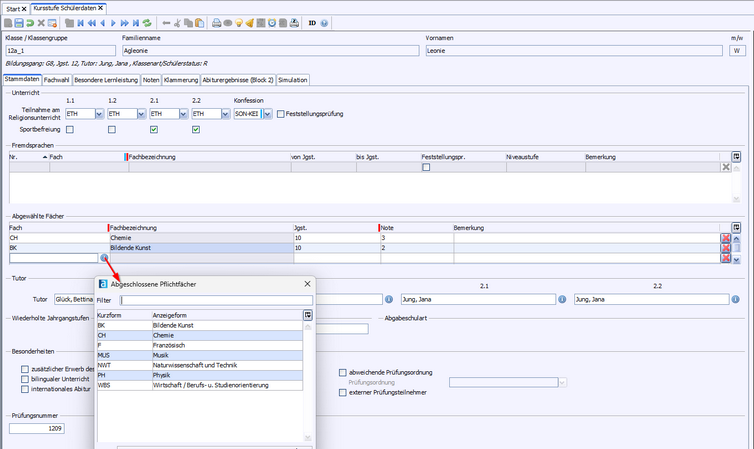
Datei: Kursstufe > Schülerdaten > Stammdaten Datei: Schüler >Schülerdaten > Laufbahn Überprüfen und ergänzen Sie in der Tabelle Fremdsprachen ggf. alle vom Schüler im Laufe der Schulzeit besuchten Fremdsprachen in der Reihenfolge der Belegung. Nur diese Fremdsprachen werden mit GER-Niveau auf dem Kurszeugnis 2.2 und dem Abiturzeugnis angegeben. Bei spät beginnenden Fremdsprachen erfolgt kein Zusatz „spätbeginnend“ und sie erscheinen beim Gymnasium im Wahlbereich. Kurszeugnis 1.2 Für vom Schüler in der Kursstufe besuchte Fremdsprachen wird das GER-Niveau automatisch auf das Zeugnis übernommen, wenn mindestens 5 NP im Schnitt aus Halbjahr 1.1 und 1.2 erreicht werden, unabhängig davon, was manuell unter Kursstufe Schülerdaten > Stammdaten in der Tabelle Fremdsprachen eingetragen ist. Wird das Niveau nicht erreicht, dann sind auf dem Zeugnis zwei Entwertungsstriche bei der Fremdsprache zu sehen und Sie müssen das erreichte GER-Niveau (zu ermitteln aus der Eingangsklasse) unter Datei: Kursstufe > Schülerdaten >Stammdaten in der Tabelle Fremdsprachen manuell eintragen. Ebenso müssen Sie das GER-Niveau von in der Kursstufe nicht besuchten Fremdsprachen eintragen, damit es auf dem Kurszeugnis erscheint. Wird ein Haken bei Feststellungsprüfung gesetzt wird kein GER-Niveau auf dem Zeugnis ausgewiesen. Auch für Latein, Griechisch usw. erscheint kein Niveau. Kurszeugnis 2.2/Abiturzeugnis Tragen Sie (am schnellsten über eine Sammeländerung) das erreichte GER-Niveau unter Kursstufe: Schülerdaten >Stammdaten in der Tabelle Fremdsprachen für alle Fremdsprachen ein. Dieses Niveau entspricht dem des Abiturs und wird dann auch aus der Tabelle auf das Abiturzeugnis übernommen. Zur Ermittlung der passenden Niveaustufen orientieren Sie sich bitte an der VwV Zeugnisse Anlage 2.
|
ASV-BW unterscheidet nicht zwischen den unten dargestellten Arten von Feststellungsprüfungen, deren Ausgabe auf den Zeugnissen der gymnasialen Oberstufe jedoch unterschiedlich geregelt ist. Klären Sie (ggf. mit Ihrem RP), welcher Fall zutrifft und prüfen/korrigieren Sie die Daten vor dem Zeugnisdruck. Fall A Bei Schülern mit geringen Deutschkenntnissen wurde vor Eintritt in die J1 eine der vorgeschriebenen Pflichtfremdsprachen durch eine Herkunftssprache ersetzt. Da Herkunftssprachen keine Fremdsprachen im Sinne der Sprachenfolge am Gymnasium sind, dürfen sie auf den Kurszeugnissen nicht und im Abiturzeugnis nur bei den abgeschlossenen Fächern (IV.) erscheinen. Erfassen Sie in der Schülerlaufbahn alle abgewählten Fächer manuell. Wird die Herkunftssprache nicht angeboten, ist unter Datei > Schulische Daten > Fächer eine Kopie des Faches "Sonstige Fremdsprache" zu erstellen und auf dem Reiter Einstellungen in der oberen Rubrik "AF" für Abgeschlossenes Fach hinzuzufügen. Steht eine nichtdeutsche Herkunftssprache in der Rubrik Fremdsprachen, z.B. als Sonstige Fremdsprache, muss die Checkbox Feststellungsprüfung angehakt sein. Fall B Ausweis bei direkter Eingliederung in die J1 (Feststellungsprüfung nach Auslandsaufenthalt oder bei Schulwechsel sofern erforderlich). Wird die Fremdsprache weitergeführt, darf in der Rubrik Fremdsprachen kein Häkchen bei Feststellungsprüfung gesetzt sein. Wird die Fremdsprache nicht weitergeführt, ist zusätzlich das nachgewiesene GER-Niveau einzutragen. |
Sollten Sie innerhalb der Klassen oder Klassengruppen unterschiedliche Tutoren und Tutorinnen zugeordnet haben, können Sie im Modul Zeugnisse erfassen/drucken den Filter zz Tutanden zur Sortierung der Ausgabe vorschalten. Die Tutoren tragen Sie unter dem Reiter Sammelerfassung klassengruppenweise ein. Die Noten für die BLL werden nur am Ende des zweiten Halbjahres, in der die BLL belegt wurde, ausgegeben. |
Datei: Kursstufe > Sammelerfassung Klassengruppenweise / Reiter: Prüfungsfachwahl Datei: Kursstufe > Schülerdaten / Reiter: Fachwahl Die Rückmeldebox auf dem Reiter Fachwahl ist rot, sofern noch nicht alle Prüfungsfächer eingetragen wurden. Auf dem Reiter Prüfungsfachwahl können Sie die mündlichen Prüfungsfächer wählen und die Prüfungsnummern generieren. Bei Klick auf den i-Button in den Fachzellen werden nur von Schülerinnen und Schülern belegte Fächer vorgeschlagen, sofern im Fachangebot die Häkchen in den Unterspalten schriftl. und/oder mündl. gesetzt wurden. Dabei wird nicht überprüft, ob alle Aufgabenfelder abgedeckt sind und die Prüfungsfachwahl damit zulässig ist. Dies können Sie im Modul Schülerdaten, Reiter Fachwahl überprüfen.
Die Rückmeldebox unter Kursstufe: Schülerdaten prüft, ob mit der Wahl der fünf Prüfungsfächer die Aufgabenfelder I bis III abgedeckt werden und Deutsch und Mathematik Prüfungsfach sind. Dabei wird ggf. das Aufgabenfeld der BLL berücksichtigt.
Hinweis: Bei der Prüfungsfachwahl aus den Kategorie Religionslehre/Ethik werden die Noten der Einführungsphase eingeblendet, sofern diese vor zwei Jahren erfasst worden waren. Ansonsten erscheint ein Fragezeichen. Das dient zur Kontrolle, ob das Fach durchgängig besucht wurde. Bei einem Wechsel ist von der Schule zu prüfen, ob die Teilnahme an der Prüfung möglich ist.
Für eine Leistungsübersicht pro Schüler können Sie den Bericht zz Kursstufe Schülerstammkarte Rückseite mit Leistungen wählen. Zur Wahl und Dokumentation der Abiturprüfungsfächer eines Schülers wählen Sie den Bericht zz Prüfungsfachwahl Abitur. Einen Überblick über die Abiturprüfungsfächer einer Klasse gibt Ihnen der Bericht zz Abiturprüfungsfächer.
|
Datei: Kursstufe > Kursliste > Modulbezogene Funktionen > Einstellungen Die hier eingetragene Schulnummer wird auf den Reiter Prüfungsfachwahl übertragen. Datei: Kursstufe > Sammelerfassung Klassengruppenweise / Reiter: Prüfungsfachwahl Prüfungsnummern für SuS können über modulbezogene Funktionen generiert, gelöscht und neu generiert werden. Klassen oder Klassengruppen desselben Bildungsgangs mit dem gleichen Fachangebot können zusammen markiert werden. Dabei werden die Nummern pro Klasse oder Klassengruppe in alphabetischer Reihenfolge vergeben. Die Prüfungsnummer wird auch unter Datei: Kursstufe > Schülerdaten > Stammdaten angezeigt und kann dort einzeln eingetragen werden. |
Auswertungen: Berichtsbibliothek Der Sitzplan der Kursstufe setzt voraus, dass Prüfungsnummern vergeben wurden, Kurse für 2.2 eingerichtet und die Schüler zugewiesen sind. Vor dem Druck können im Editfenster Datum, Raum und Aufsichten eingetragen sowie Prüflinge weiterer Kurse geladen werden, die Anordnung erfolgt insgesamt alphabetisch. Eine Anleitung finden Sie im Abschnitt Berichte (Kursstufe). Im Bereich Klassen gibt es mit zz Sitzplan für Prüfungen eine Variante ohne Prüfungsnummern. |
Datei: Kursstufe > Sammelerfassung klassengruppenweise / Reiter: Kurszuweisung Rufen Sie vorher in der Sammelerfassung klassengruppenweise auf dem Reiter Kurszuweisung über modulbezogene Funktionen das Skript Kurszuweisung prüfen auf und weisen Sie fehlende Schülerinnen und Schüler den Kursen der schriftlichen Prüfung zu, damit die Listen vollständig sind. Alternativ kann unter Datei: Verwaltung > Exportformate verwalten im Datenbereich "Schüler" das Exportformat zz Kursstufendaten mit allen relevanten Daten (Schulchiffre, Schülerdaten, Kursdaten, Lehrkräftedaten) genutzt werden.
|
Wählen Sie zuerst die zwei Leistungsfächer mit der höchsten Summe in der entsprechenden Spalte und markieren Sie diese durch Anhaken für die doppelte Anrechnung. Lösen Sie dann den Klammerungsvorschlag durch Anwählen der Schaltfläche aus. Eine Anrechnung der BLL in Block 1 bzw. 2 können Sie nur auf dem Reiter Besondere Lernleistung durchführen. Bitte kontrollieren Sie auf jeden Fall die Klammerung auf Korrektheit, bevor Sie einen Haken bei Klammerung abgeschlossen setzen. Dieser Haken bewirkt, dass keine Kursnoten mehr geändert werden können. Eine Hilfe stellt die Rückmeldebox dar. Ist diese gelb oder rot, beachten Sie bitte die Rückmeldung zu den Ergänzungen bzw. Korrekturen, die noch vorgenommen werden müssen. Im Falle der Rückmeldung zur BLL kann auch bei optimaler Anrechnung die gelbe Rückmeldung bestehen bleiben, z. B. wenn die BLL unter dem Gesamtschnitt liegt, die Anrechnung den Schnitt aber dennoch erhöht. In diesem Fall ignorieren Sie die Rückmeldung nach der Kontrolle. Um andere Klammerungsoptionen und deren Auswirkungen auf den Schnitt zu testen, können Sie einzelne Kurse durch Doppelklick an- oder abwählen. Der Klammerungsvorschlag lässt sich wiederholt ausführen, um den Ausgangszustand wiederherzustellen. Eine nachträgliche Änderung der Noten führt zu einem Warnhinweis, der Sie darüber informiert, dass Sie den Klammerungsvorschlag noch einmal durchführen müssen.
|
>Datei: Schulische Daten > Fächer >Datei: Schüler > Schülerdaten > Laufbahn / Rubrik: abgewählte Fächer Oder >Datei: Kursstufe >Schülerdaten >Stammdaten Automatische Übernahme aus der Einführungsphase Wurde bereits das Jahreszeugnis in der Einführungsphase über ASV-BW erstellt, werden bis zu 6 Fächer mit den Noten automatisch auf dem Zeugnis der Allgemeinen Hochschulreife sowie dem Bericht zz Kursstufe Leistungen und Klammerung alphabetisch sortiert aufgeführt. Die Rubrik auf der Laufbahn bleibt dann leer. Umgekehrt bedeutet das: Ist diese Rubrik gefüllt, hat dieser Eintrag Vorrang. Tipp: Rufen Sie rechtzeitig den Bericht zz KS abgewählte Fächer auf, um zu sehen, ob und welche Fächer pro Schüler/-in gelistet werden. Fehlt ein Fach grundsätzlich, sollten Sie prüfen, ob im Schuljahr der Eingangsklasse im Fächerkatalog die Art "abgeschlossenes Fach“ bzw. "AF" fehlt (s. u.). Manuelle Eingabe in der Tabelle abgewählte Fächer Um ein bestimmtes Fach in der Schülerlaufbahn überhaupt auswählen zu können, reicht es, im Abiturjahr das "abwählbare" Fach rechts im Navigator aufzurufen und auf dem Reiter Einstellungen bei Art "AF" hinzuzufügen. Alle Fächer mit diesem Kennzeichen können dann in der Laufbahn mit Jahrgangsstufe und Note gespeichert werden. Um sicherzustellen, dass die Fächer in einer anderen als der alphabetischen Reihenfolge auf dem Zeugnis stehen, erfassen Sie die Fächer manuell und tragen im Bemerkungsfeld einen Rang ein (1, 2, etc.). |
Datei: Kursstufe > Abiturprüfungsleistungen In diesem Modul ist die kursweise Eingabe der Abiturprüfungsleistungen möglich. Aufsetzerkurs für ein Fach (z. B. F 5-stündig), das auf mehrere Kurse aufgeteilt ist (z. B. F 3-stündig und Aufsetzerkurs F 2-stündig), ist es aus technischen Gründen nicht möglich, die Ergebnisse auf dem Reiter Abiturprüfungsleistungen einzugeben. Für die Eingabe der Ergebnisse nutzen Sie bitte im Modul Kursstufe > Schülerdaten den Reiter Abiturergebnisse oder setzen Sie die SuS vorübergehend in einen 5-stündigen Kurs. Haupttermin/Nachtermin Auf dem Reiter Kursstufe >Abiturprüfungsleistungen kann - sofern nicht bereits sichtbar – über den Button am Spaltenkopfende zusätzlich die Spalte Termin eingeblendet werden. Der vom Programm vorbelegte Wert "HT" für Haupttermin kann dort über den DropDown-Pfeil gegen "NT" für Nachtermin ausgetauscht werden. Der eingetragene Termin wird mit Kursstufe: Schülerdaten > Abiturergebnisse synchronisiert. Der Wert wird von folgenden Berichten und Filtern ausgewertet: im Datenbereich "Kursstufe": •zz KS schr. Pr. NT (Filter) - Bitte Hinweise (in Langname und Beschreibung) beachten! •zz KS schr. Pr. HT (Filter) - Bitte Hinweise (in Langname und Beschreibung) beachten! •zz Ergebnisblatt Abitur (AGVO) im Datenbereich "Schüler": •zz KS Abi Termin |
>Datei: Kursstufe > Fachangebot >Datei: Kursstufe > Abiturprüfungsleistungen >Datei: Kursstufe > Schülerdaten / Reiter: Abiturergebnisse (Block 2) Prüfen Sie im Fachangebot der Klasse, ob für alle Prüfungsfächer, die eine separate Erfassung der zweiten Leistung vorsehen, ein Häkchen in der letzten Spalte gesetzt ist. Nur dann öffnet sich auf der Maske Abiturprüfungsleistungen das Feld für die 2. Leistung in einem schriftlichen Fach bzw. auf der Maske Abiturergebnisse (Block 2) auch für mündliche Prüfungsfächer. |
Auf dem Reiter Simulation (im Modul Kursstufe > Schülerdaten) können die Auswirkungen von mündlichen und zusätzlichen mündlichen Prüfungen auf die Gesamtpunktzahl und die Durchschnittsnote getestet werden. Die Tests können durch Auswahl der Schaltfläche Zur Auswertung hinzufügen im Fenster angezeigt und Bemerkungen ergänzt werden. Sie werden automatisch durchnummeriert, gespeichert und können gedruckt werden. |
2026 Service Center Schulverwaltung - Impressum | Datenschutz
