Die Suche eignet sich für den raschen Zugriff auf einzelne Datensätze. Die Suchfunktion stellt eigentlich einen sehr einfachen Filter dar.
Je nach Datenbereich werden dazu unterschiedliche Datenfelder angeboten. Sie können sich z. B. alle Schüler heraussuchen lassen, die in einem bestimmten Ortsteil wohnen.
Beim Suchbegriff können Platzhalter verwendet werden: ? steht für genau 1 Zeichen, * oder # steht für eine Zeichenkette.
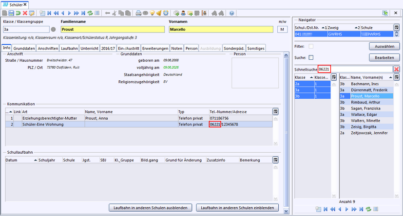
Im Schülermodul und in der Berichtsbibliothek können Sie zusätzlich die Schnellsuchfunktion nutzen.
Durch Klick auf die Schaltfläche Suche wird die Suchmaske des aktiven Moduls geöffnet.
Einfache Suche
Alle Kinder einer Klasse sollen angezeigt werden, die am evangelischen Religionsunterricht teilnehmen.
1.Wählen Sie im Modul Schüler eine Klasse aus. Im Beispiel ist es die Klasse 5a mit insgesamt 30 Schülern.
2.
Öffnen Sie über die Schaltfläche Suchen die Suchmaske, scrollen Sie nach unten und wählen Sie über das Symbol aus der Werteliste des Feldes Teilnahme Religions-/Ethikunterricht das Fach Evangelischer Religionsunterricht aus. Klicken Sie danach die Schaltfläche Suchen.
3.
Das Suchergebnis zeigt im Beispiel nun 17 Schüler an. Durch den Haken in der Checkbox bei Suche wissen Sie, dass derzeit eine Suchauswahl angezeigt wird. Wird der Haken entfernt, ist die Suche nicht mehr aktiv und es werden wieder alle Schüler der Klasse angezeigt.
Suche mit Platzhalter
Gesucht werden alle Schüler der Schule, deren Nachname mit den Buchstaben Sch beginnt.
1.
Markieren Sie im Modul Schüler alle Klassen.
2.
Klicken Sie Suche.
3.
Geben Sie in der Suchmaske beim Feld Familienname den Suchbegriff Sch*ein. (* steht für beliebige Zeichenkette)
4.
Nach Klick auf die Schaltfläche Suchen zeigt ASV-BW die mit dem Suchbegriff übereinstimmenden Schülernamen an.
Sonstiges Die Ansicht des Suchmaskenfensters können Sie über die Schaltflächen oben anpassen.