Die Zeugnisschablonen für den Bildungsgang 2BKPH basieren auf der Ausbildungs- und Prüfungsverordnung für pharmazeutisch-technische Assistentinnen / pharmazeutisch-technische Assistenten (PTA-APrV), Änderungsstand 18.04.2016 (BGBl. I S. 886), sowie der Anlage 8.2 der Verwaltungsvorschrift 6620-51 von Baden-Württemberg.
Der Bildungsgang umfasst die in der PTA-APrV festgelegte Stundenzahl und geht über 2 Jahre. Zum Abschluss des theoretischen und praktischen Unterrichts erhält der Schüler zum Ende des 2. Schuljahres das Zeugnis. (1)
Am Ende des 2-jährigen Lehrgangs folgt der erste Prüfungsabschnitt. Zur Dokumentation der Ergebnisse erhält der Schüler das Zeugnis (2).
Daran schließt sich eine praktische Ausbildung von 6 Monaten in einer Apotheke an. Nach Abschluss dieser praktischen Ausbildung findet der zweite Abschnitt der Prüfung statt. Der Schüler erhält zur Dokumentation das Zeugnis (3).
Aus den Noten beider Prüfungsabschnitte wird eine Gesamtnote gebildet. Über die bestandene staatliche Prüfung erhält der Schüler das Zeugnis (4).
Da der Schüler nur zwei Jahre an der Schule im ASV-BW aktiv geführt wird und zum Ende des zweiten Lehrgangsjahres die Schule verlässt, müssen alle Zeugnisse dem zweiten Schuljahr zugeordnet werden. Ggf. ist das aktuelle Schuljahr zu verlassen und das Vorjahr einzustellen. Betrifft Zeugnisse (3) und (4).
Hat der Schüler die Zusatzprüfung in Deutsch II, Mathematik II und Englisch II erfolgreich abgelegt, erhält der Schüler das Zeugnis der Fachhochschulreife (5).
Bildungsgänge
Schablone
Zeugnisarten
2BKPH
zz_B_BKPH_ASA_A4
Jahreszeugnis
Abgangszeugnis
Abschlusszeugnis (1)
zz_B_BKPH_PR1_A4
Zeugnis über den 1. Abschnitt der staatlichen Prüfung (2)
zz_B_BKPH_PR2_A4
Zeugnis über den 2. Abschnitt der staatlichen Prüfung (3)
zz_B_BKPH_StPrf_A_A4
Zeugnis über die staatliche Prüfung (4)
zz_B_BK-VZ_FHAF_A4_A_ASA-FHAF
Jahreszeugnis
Abgangszeugnis
Abschlusszeugnis der Fachhochschule (5)
p
Die unterschiedlichen Texte auf den Zeugnissen werden gemäß der in den Klassen zugewiesenen Stundentafeln erstellt. Siehe Voraussetzungen.
Letzte Aktualisierung: Letzte Aktualisierung: 02.06.2025
>Bildungsgang und Profil über Werteliste auswählen.
>Die Reihenfolge der Fächer kann hier bereits angepasst werden. Klicken Sie hierzu auf die Sortiernummer ohne „.0“ und ziehen Sie das Fach an die gewünschte Stelle. Die Reihenfolge muss dann nicht mehr in den jeweiligen Zeugniseinstellungen geändert werden.
s
Wichtiger Hinweis:
Schulstundentafeln, die vor dem 26.05.2025 angelegt wurden, sind noch mit den alten Fächern "Gefahrstoff-, Pflanzenschutz- und Umweltschutzkunde" und "Chemisch-Pharmazeutische Übungen einschließlich Untersuchung von Körperflüssigkeiten" ausgeliefert worden. Stundentafeln, die davor angelegt worden sind, müssen korrigiert oder ersetzt werden.
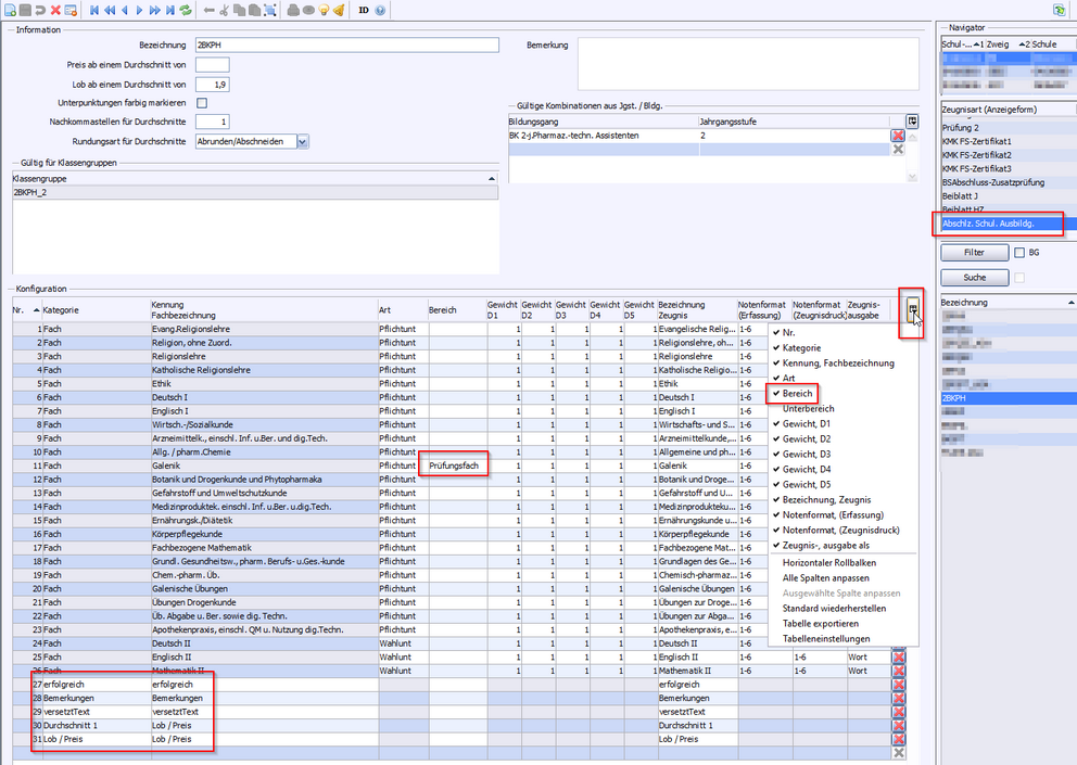
>Datei: Leistungs- und Zeugnisdaten Zeugniseinstellungen festlegen und ändern
>Neue Zeugniseinstellung in der Zeugnisart Abschlz. Schul. Ausbildg. erstellen.
>Fügen Sie folgende Zusatzleistungen in die Zeugniskonfiguration ein: erfolgreich, versetztText, Bemerkungen sowie optional Durchschnitt 1 und Lob/Preis
>Die Prüfungsfächer werden von der Schablone erkannt, sofern sie die offiziellen amtlichen Kürzel verwenden.
>Sollte eines der Fächer nicht automatisch mit einem * versehen sein, k.önnen Sie über die Spalte Bereich (muss ggf. erst eingeblendet werden) zusätzliche Fächer als Prüfungsfach markieren.
>Datei: Leistungs- und Zeugnisdaten Zeugniseinstellungen festlegen und ändern
>Fügen Sie folgende Zusatzleistungen in die Zeugniskonfiguration ein: bestanden,wiederholt,Bemerkungen,Lob / Preis, Durchschnitt 1,Durchschnitt 3,Zusatzprüfung
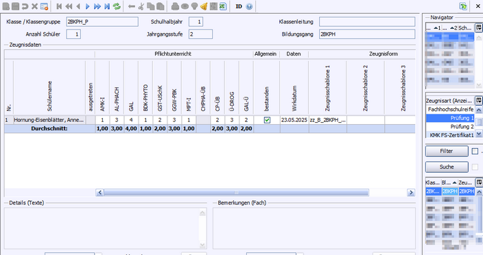
>Datei: Leistungs- und Zeugnisdaten Klassen(-gruppenweise) Zeugnisdatenerfassung
>Bemerkungen: Texteingabe über
>versetztText: Texteingabe über
>Wählen Sie erfolgreich, um eine automatische Bemerkung zur Zulassung zum ersten Prüfungsabschnitt zu generieren. Über versetztText können Sie eine eigene Formulierung erfassen. Wenn dort „leer“ eingetragen ist, wird die Ausgabe unterdrückt.
erfolgreich
Bemerkungen
keine automatische Bemerkung
„Zugelassen zum ersten Prüfungsabschnitt.“ oder versetztText
Wählen Sie die Schablone zz_B_2BKPH-Vornoten_ASA_A4.
>Datei: Leistungs- und Zeugnisdaten Klassen(-gruppenweise) Zeugnisdatenerfassung
>Fehltage: Texteingabe über . Tragen Sie hier die Fehltage ein, die über die nach § 13 PTAG zulässigen Fehlzeiten hinausgehen. Der Wert wird in die Bescheinigung übertragen.
>Wenn im Bildungsverlauf noch kein Austrittsdatum erfasst ist, kann es alternativ in der Zeugnisdatenerfassung unter Abgangsdatum erfasst werden.
>Wählen Sie erfolgreich, um die Bescheinigung zu generieren.
erfolgreich
Bemerkungen
keine Bescheinigung
Bescheinigung
Wählen Sie die Schablone zz_B_2BKPH-Bescheinigung_Z_A4.