Diese Seite benötigt JavaScript.

Online-Hilfe

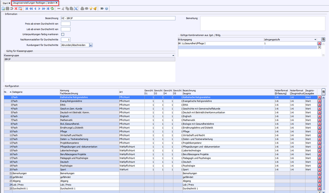
Bildungsgänge

Zeugnisarten

Schablone

1BK1P, 1BK1T, 1BK1W

Halbjahreszeugnis
 

zz_B_BK_HZ_A4

Abschlusszeugnis

zz_B_BK-VZ_A_A4_A_ASA_FHAF

p

Die unterschiedlichen Texte auf den Zeugnissen werden gemäß der in den Klassen zugewiesenen Stundentafeln erstellt. Siehe Voraussetzungen.

Letzte Aktualisierung: 12.09.2024

 

2026 Service Center Schulverwaltung - Impressum | Datenschutz