Diese Seite benötigt JavaScript.

Online-Hilfe

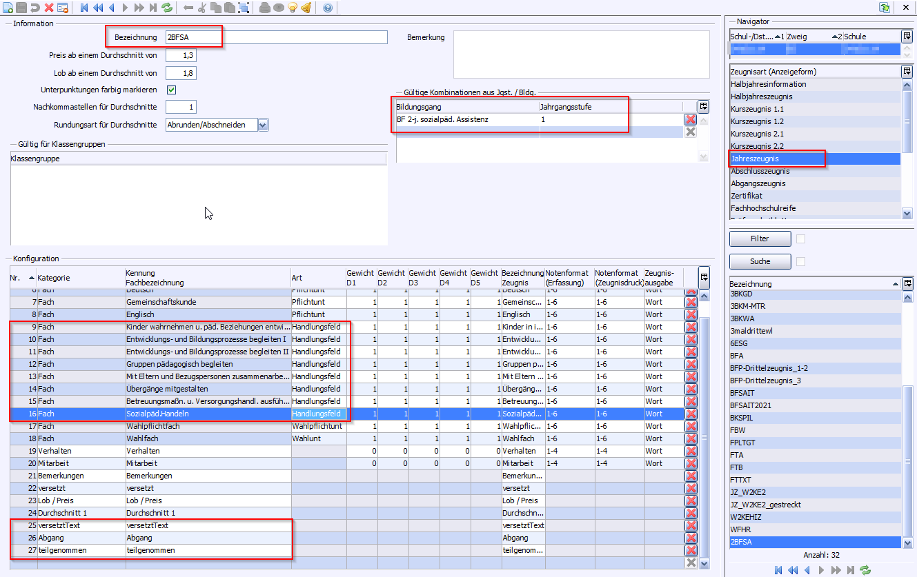
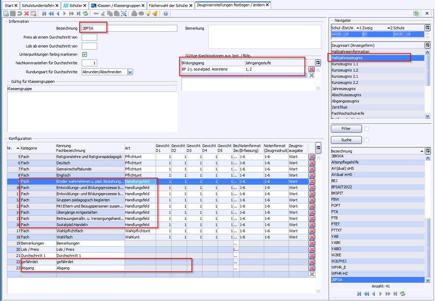
Bildungsgang

Schablone

Zeugnisarten

2BFSA / BFSAIT

zz_B_J_A4

Jahreszeugnis / Abgangszeugnis

zz_B_HZ_A4

Halbjahreszeugnis / Abgangszeugnis

BFSAIT

zz_B_H_A4

Halbjahresinformation / Abgangszeugnis

2BFSA / BFSAIT

zz_B_Pflege_A_A4

Abschlusszeugnis / Abgangszeugnis

2BFSA

zz_B_2BFHK_ASA_A4

Abschluss der schulischen Ausbildung

 

Letzte Aktualisierung: 22.01.2025

2025 Service Center Schulverwaltung - Impressum | Datenschutz