Bitte beachten Sie die Möglichkeit, vor der Ausführung eines Berichts einen Filter vorzuschalten.
Bei den Unterrichtselementen finden Sie die Filter im Datenbereich UnterrichtsListeBes oder UnterrichtsListePfl:
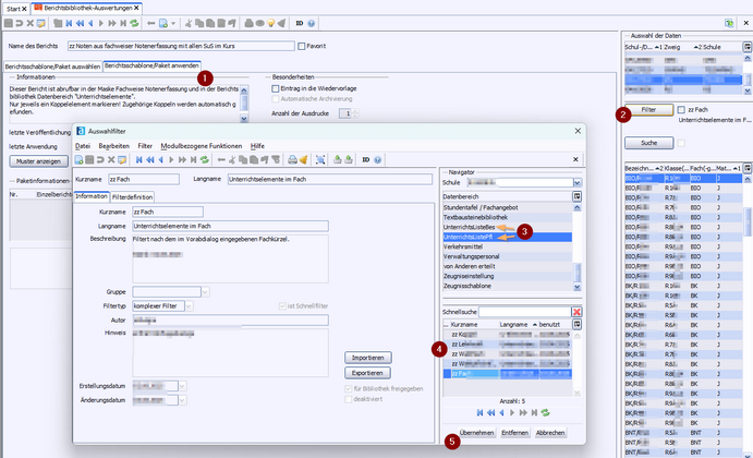
>(1) Wählen Sie einen Bericht im Datenbereich "Unterrichtselemente" und gehen zu Berichtschablone/Paket anwenden.
>(2) Klicken Sie auf den Buttton Filter.
>(3) Wählen Sie den Datenbereich "UnterrichtsListeBes" oder "UnterrichtsListPfl".
>(4) Wählen Sie einen passenden Filter.
>(5) Klicken Sie auf Übernehmen.